Skip to main content

[Date Prev][Date Next][Thread Prev][Thread Next][Date Index][Thread Index] [List Home]
Re: [sparkplug-wg] Specification v2.2, Typo in Figure 4 ?

Hi again.

Just noticed that it's been fixed here:
https://github.com/eclipse/sparkplug/issues/78
Then my question becomes: when can we expect an updated version published here: https://sparkplug.eclipse.org/



On Tue, Feb 1, 2022 at 12:16 PM Zaiming Shi <zmstone@xxxxxxxxx> wrote:
Hi all.

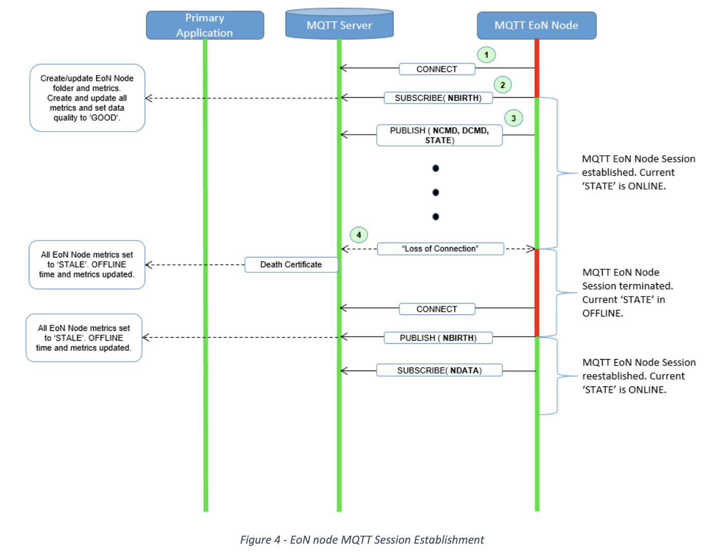
While studying the specification, I'm a bit puzzled by Figure 4, EoN node Session Establishment flow chart (pasted a screenshot).

If I understand it correctly:
* Step 2 should be a "PUBLISH" (but not "SUBSCRIBE") of the NBIRTH message
* Step 3 should be a "SUBSCRIBE" (but not "PUBLISH")
Otherwise, I may need some help to understand how these two steps work.

image.png

Regards
/Zaiming

Back to the top