Skip to main content

[Date Prev][Date Next][Thread Prev][Thread Next][Date Index][Thread Index] [List Home]
[sparkplug-wg] Specification v2.2, Typo in Figure 4 ?

Hi all.

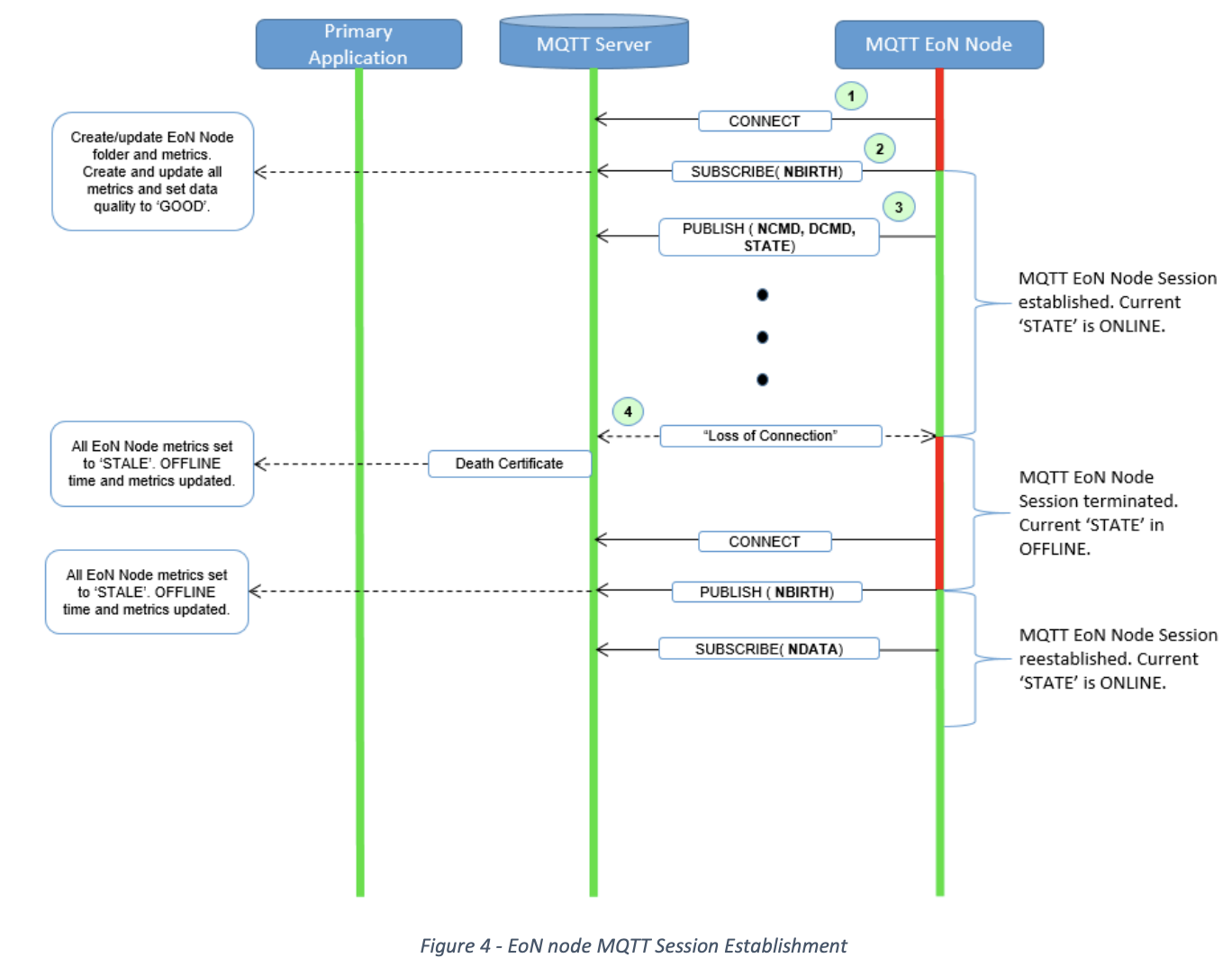
While studying the specification, I'm a bit puzzled by Figure 4, EoN node Session Establishment flow chart (pasted a screenshot).

If I understand it correctly:
* Step 2 should be a "PUBLISH" (but not "SUBSCRIBE") of the NBIRTH message
* Step 3 should be a "SUBSCRIBE" (but not "PUBLISH")
Otherwise, I may need some help to understand how these two steps work.

image.png

Regards
/Zaiming

Back to the top