Skip to main content

[Date Prev][Date Next][Thread Prev][Thread Next][Date Index][Thread Index] [List Home]
Re: [papyrus-ic] Import from RSA: graphical rendering

Hi Michel,

Associations (And all connections) depend a lot on the size of the connected elements (The classes in this example). Since Papyrus and RSA use different size algorithms (RSA classes are typically smaller, unless they've been resized manually), connections are getting confused.

Unfortunately, there is no simple solution to this issue. A solution would be to change Papyrus to use default layouts similar to RSA (But then older Papyrus diagrams wouldn't work well anymore), or to force the correct sizes during the migration - which would be technically very difficult to achieve, since we can't know what these correct sizes should be just by looking at the *.emx files. Getting the correct sizes would require the migration tool to have access to a running instance of RSA, but the tool has been implemented to be completely independent from RSA (it just needs the *.emx file)

Regards,
Camille

On Fri, Mar 8, 2019 at 10:21 AM Michel Besson <mbesson@xxxxxxxxxxx> wrote:
Hi all,

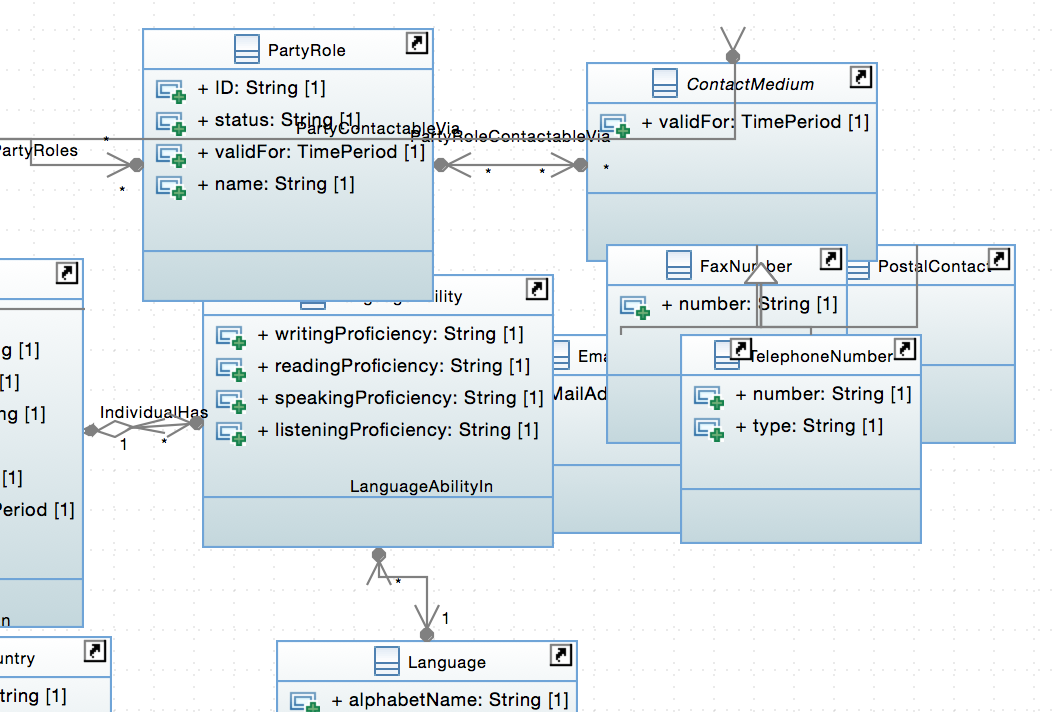
When importing a model from RSA to Papyrus, I have issues with the rendering of class diagrams.
The associations seem not to be displayed correctly.

This issue had been identified back in 2016 already.
Has it been resolved since (I tried recently with the latest version of Papyrus).

See an example in the screen shot below:


Thank you for your help.

Michel 



Michel Besson, PhD
Lead Architect
m: +33 6 51 45 43 42
_______________________________________________
papyrus-ic mailing list
papyrus-ic@xxxxxxxxxxx
To change your delivery options, retrieve your password, or unsubscribe from this list, visit
https://www.eclipse.org/mailman/listinfo/papyrus-ic


--
Camille Letavernier

Senior Software Engineer
EclipseSource France

Phone: +33 1 85 41 09 21

EclipseSource France SAS
Palaiseau-Entreprises
7 rue de la Croix Martre
91120 Palaiseau

General Manager: Remi Schnekenburger
Registered Office: 7 rue de la Croix Martre, 91120 Palaiseau, France
Commercial Register 824 977 516  R.C.S. EVRY

Back to the top