Skip to main content

[Date Prev][Date Next][Thread Prev][Thread Next][Date Index][Thread Index] [List Home]
[papyrus-ic] Import from RSA: graphical rendering

Hi all,

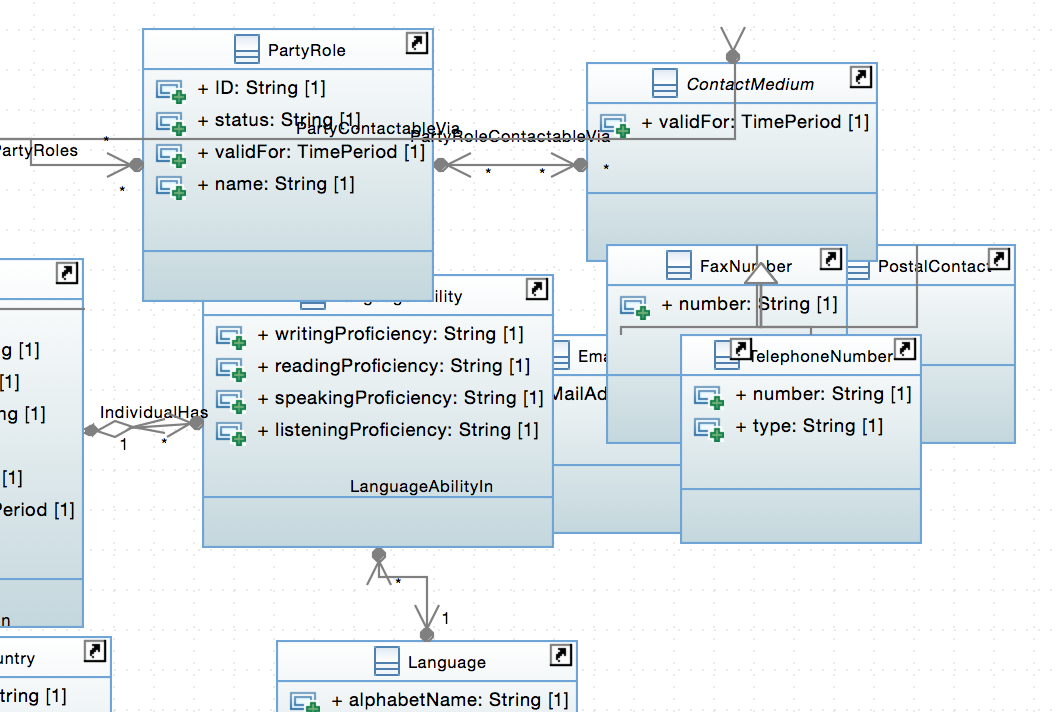
When importing a model from RSA to Papyrus, I have issues with the rendering of class diagrams.
The associations seem not to be displayed correctly.

This issue had been identified back in 2016 already.
Has it been resolved since (I tried recently with the latest version of Papyrus).

See an example in the screen shot below:


Thank you for your help.

Michel 



Michel Besson, PhD
Lead Architect
e:  mbesson@xxxxxxxxxxx
m: +33 6 51 45 43 42
w: www.tmforum.org 

Back to the top