It's hard to get right, especially when my terminology is
confusingly loose.
Hi Gery,
You can’t rename
base_XXXX attributes, their name follow a naming
convention imposed by stereotype mechanism tooling.
I think Ed gave
us the right solution (thanks Ed!): " Child must provide
an Extension association to redefine the two inherited
Extensions to eliminate the ambiguity."
I'm currently
trying to implement it[1].
Unfortunately
don’t see any effect.
I tried to see
how UML metamodel is implemented. I randomly chose a
redefined property example : “DurationInterval::max”
redefines “Interval::max”. [2]
In the
corresponding .ecore file, we can find a corresponding
“duplicates” annotation [3].
It seems to be
the clue for a correct code generation.
How can we
trigger its generation? By default, I don’t have it in
my test example.
Is it due to the
fact that we have a multiple redefinition?
[1]


[2]From :
org.eclipse.uml2.uml\model\UML.merged.uml

[3] From
org.eclipse.uml2.uml\model\UML.ecore

-----Message
d'origine-----
De : mdt-papyrus.dev-bounces@xxxxxxxxxxx
[mailto:mdt-papyrus.dev-bounces@xxxxxxxxxxx]
De la part de DELOGE Gery 249233
Envoyé : mardi 28 mars 2017 16:34
À : Papyrus Project list <mdt-papyrus.dev@xxxxxxxxxxx>
Objet : [PROVENANCE INTERNET] Re: [mdt-papyrus.dev]
multiple inheritance in profile
Hi,
No problem Ed.
Another issue raised while using
generated code with "DUPLICATE_FEATURE_INHERITANCE :
process". I cannot set anymore two stereotypes on the same
element.
I'm currently testing the other
solution (ie. rename duplicate attribute in BPMN profile).
I'm still not sure where the problem
is : BPMN profile, UPR implementation of the profile,
generator...
Cheers,
Géry
De :
mdt-papyrus.dev-bounces@xxxxxxxxxxx
[mailto:mdt-papyrus.dev-bounces@xxxxxxxxxxx]
De la part de Ed Willink Envoyé : mardi 28 mars 2017 13:49
À : Papyrus Project list <mdt-papyrus.dev@xxxxxxxxxxx>
Objet : Re: [mdt-papyrus.dev] multiple inheritance in
profile
Hi
Gery: Apologies , I thought you were
a user not developer. A repro is ideally a simple zipped
project that may be downloaded and used to examine the
problem free from the complexity of a large application.
I recall struggling with
multi-metaclassing for the OCL evaluation since exactly
one set of Element slots should be reified regardless of
whether Stereo1, Stereo2 or Child is instantiated.
After a bit of thought the problem
seems very simple:
Child must provide an Extension
association to redefine the two inherited Extensions to
eliminate the ambiguity.
In Papyrus, you perhaps just draw a
Child to Element metaclass relationship and add the
redefinitions in the properties pages.
I think my OCL tests have some
Extension redefinitions, so perhaps it's a simple OMG
model bug requiring the missing redefinition. Add it to
the model and the tooling may work.
Regards
Ed Willink
On 28/03/2017 11:08, REVOL Sébastien
wrote:
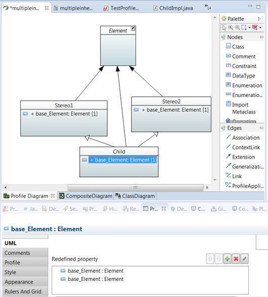
Hi all,
To complete the discussion, the
duplicated features are those generated by the "extends
relationship" : let's consider a stereotype "Child" that
inherits from Stereo1 and Stereo2 [1]. Both of them
extend the same "Element" metaclass.
In practice ecore generates a
"base_Element" eRef for both Stereo1 and Stereo2.
In theory, those features have the
same meaning and they should be merged in Child.
By default, with the "discard"
option for duplicated feature inheritance, the UML to
Ecore generator directly removes the Stereo2 inheritance
[2].
"Process" option preserves the
inheritance, but renames the one of the features [3].
"Ignore" option preserve feature
names and inheritance, but a model validation error occurs
[4].
Last, "Report" option directly stops
the process when the UML model loaded [5].
I don't know if it's a known issue
and if there is an existing solution? (feature
redefinition?)
[1]
[2]
[3]
[4]
[5]
-----Message d'origine-----
De :
mdt-papyrus.dev-bounces@xxxxxxxxxxx
[mailto:mdt-papyrus.dev-bounces@xxxxxxxxxxx]
De la part de MAGGI Benoit Envoyé : mardi 28 mars 2017
11:39 À : Papyrus Project list <mdt-papyrus.dev@xxxxxxxxxxx>
Objet : [PROVENANCE INTERNET] Re: [mdt-papyrus.dev]
multiple inheritance in profile
Hi Ed,
Gery is currently working on the
BPMN Papyrus DSML, you may find all sources in this
eclipse repository [1].
I think it's quite natural for him
to use this mailing list for such tricky dev question.
The root issue is that OMG BPMN
profile is indeed using multi-inheritance and same
property name [2].
(IMHO: very bad idea, but I didn't
check if it's valid for an UML profile)
Maybe it should be reported as OMG
bug?
Regards,
Benoit
1:
https://git.eclipse.org/c/papyrus/org.eclipse.papyrus-bpmn.git/
2: BPMNActivity extends
InteractionNode and BaseElement BaseElement and
InteractionNode both have a base_Element property.
-----Message d'origine-----
De :
mdt-papyrus.dev-bounces@xxxxxxxxxxx
[mailto:mdt-papyrus.dev-bounces@xxxxxxxxxxx]
De la part de Ed Willink Envoyé : mardi 28 mars 2017 11:22
À : Papyrus Project list <mdt-papyrus.dev@xxxxxxxxxxx>
Objet : Re: [mdt-papyrus.dev] multiple inheritance in
profile
Hi
This is the Papyrus developers list.
Please use the Papyrus forum for Papyrus usage questions.
Use the UML2 forum for UML questions.
You haven't provided a repro so I
may be misunderstanding what is nasty.
base_XXX/extension_XXX is
effectively reserved for use by the Stereotype
implementation mechanics. Very bad practice to re-use it.
Imperfect tooling may get confused.
Duplicate feature names are
prohibited in Ecore and UML. In Ecore (for the reified
Stereotype) you would be in trouble. However UML provides
a redefinition capability. This should be used to break
the conflict. I've only used it in some superficial OCL
test cases, so you may have some bugs to circumvent. Raise
Bugzillas with fulll project repros.
Regards
Ed Willink
On 28/03/2017 09:53, DELOGE Gery
249233 wrote:
> Hi,
>
> I had annoying exceptions in
BPMN. The root cause was an issue in BPMN profile
generated code with multiple inheritance.
> A stereotype inherits from two
parents who have each a property named with the same name.
> Basically BPMNActivity inherits
from InteractionNode and from BaseElement who have both a
base_element attribute.
>
> Initial configuration was UML2
generator (xmlns:genmodel="http://www.eclipse.org/uml2/2.2.0/GenModel
in genmodel file) and DUPLICATE_FEATURE_INHERITANCE set to
DISCARD.
> In this case, the inheritance
from InteractionNode is not present in generated code and
effect is IllegalArgumentException.
>
> First test was renaming
base_element attribute in InterractionNode and keeping
DUPLICATE_FEATURE_INHERITANCE to discard.
> Code was generated without
error and multiple inheritance is fine.
>
> Second test was setting
DUPLICATE_FEATURE_INHERITANCE to Process. In
> that case multiple inheritance
is generated correctly but I have one
> error in generated code in a
switch case in eIsSet method
> case
BPMNProfilePackage.INTERACTION_NODE__BASE_ELEMENT:
>
return isSetBase_Element();
> INTERACTION_NODE__BASE_ELEMENT
cannot be resolved or is not a field
> Commenting this case and
everything look fine.
>
> Does anyone already have this
issue ?
> What is the best solution ?
>
> Cheers,
> Géry
>
>
>
_______________________________________________
> mdt-papyrus.dev mailing list
> mdt-papyrus.dev@xxxxxxxxxxx
> To change your delivery
options, retrieve your password, or
> unsubscribe from this list,
visit
>
https://dev.eclipse.org/mailman/listinfo/mdt-papyrus.dev
>
---
This email has been checked for
viruses by Avast antivirus software.
https://www.avast.com/antivirus
_______________________________________________
mdt-papyrus.dev mailing list
mdt-papyrus.dev@xxxxxxxxxxx
To change your
delivery options, retrieve your password, or unsubscribe
from this list, visit
https://dev.eclipse.org/mailman/listinfo/mdt-papyrus.dev
_______________________________________________
mdt-papyrus.dev mailing list
mdt-papyrus.dev@xxxxxxxxxxx
To change your
delivery options, retrieve your password, or unsubscribe
from this list, visit
https://dev.eclipse.org/mailman/listinfo/mdt-papyrus.dev
_______________________________________________
mdt-papyrus.dev mailing list
mdt-papyrus.dev@xxxxxxxxxxx
To change your
delivery options, retrieve your password, or unsubscribe
from this list, visit
https://dev.eclipse.org/mailman/listinfo/mdt-papyrus.dev
Virus-free. www.avast.com
_______________________________________________
mdt-papyrus.dev mailing list
mdt-papyrus.dev@xxxxxxxxxxx
To change your
delivery options, retrieve your password, or unsubscribe
from this list, visit
https://dev.eclipse.org/mailman/listinfo/mdt-papyrus.dev
_______________________________________________
mdt-papyrus.dev mailing list
mdt-papyrus.dev@xxxxxxxxxxx
To change your delivery options, retrieve your password, or unsubscribe from this list, visit
https://dev.eclipse.org/mailman/listinfo/mdt-papyrus.dev