Skip to main content

[Date Prev][Date Next][Thread Prev][Thread Next][Date Index][Thread Index] [List Home]
[subversive-dev] Revision Graph

Dear Subversive Users,

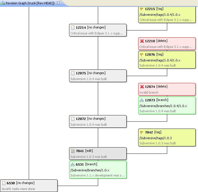
We are glad to announce that there was added Revision Graph which allows to view in a graphical way the history of the resource including copies, e.g. trunk, branches and tags. You can call revision graph from 'Show Revision Graph' action. It was added in 0.7.8.I20100419-1900 version. Currently it's available only from weekly build: http://download.eclipse.org/technology/subversive/0.7/weekly-site/.

Best Regards,
Subversive Team

Attachment: graph.png
Description: PNG image


Back to the top