Skip to main content

[Date Prev][Date Next][Thread Prev][Thread Next][Date Index][Thread Index] [List Home]
Re: [geclipse-dev] how to get the output of finished job

Dear Marek,

something i forgot to mention is the following:

In order for the "Output" folder to appear, you must also specify that the Std-Out file should be Staged-Out after the job finishes.

Thanks.

Nicholas Loulloudes wrote:
Dear Marek,

Thank you for trying g-Eclipse and we hope it has met your expectations so far.

As far as your question is concerned, could you let us know how did you try gLite job submission? Have you created a JSDL file through the New Job Description wizard or have you created a JDL file manually  ?

If you have created a JSDL file through the wizard, could you attach it in your next reply.

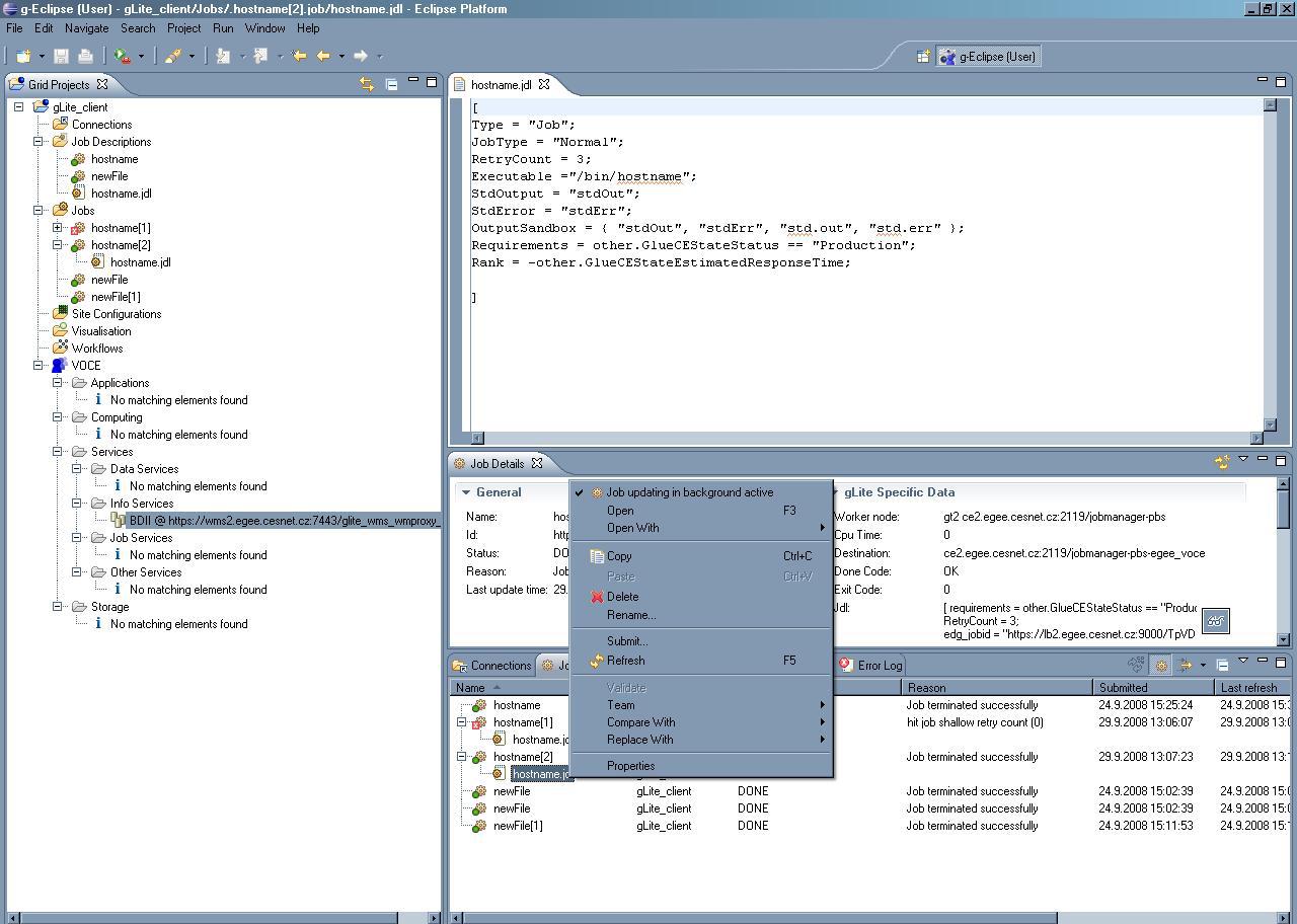
Normally if you submit a job of which the std-out is written in a file, ( this being specified in the JSDL file) then  a folder called "Output" should be visible under the submitted job in the Jobs View. This folder (reflects the Output sandbox) will include the file with the std-out of the job. (see attached image)

Regards,

Nicholas.

Marek Kočan wrote:
Hi,
I have found your interesting application g-Eclipse and I wanted to try it (try the submission to gLite). Everything went well until I wanted to get the output of finished job. The problem is that I did not find the option "Download output files for job" which you present in the Help document. All I can see is 'Submit' and 'Refresh'. See the attached screenshot. So my question is how can I get the results of finished job?

  Cheers,

          Marek Kocan




_______________________________________________ geclipse-dev mailing list geclipse-dev@xxxxxxxxxxx https://dev.eclipse.org/mailman/listinfo/geclipse-dev


-- 
_________________________________________________

Nicholas Loulloudes
High Performance Computing Systems Laboratory (HPCL)
University of Cyprus,
Nicosia, Cyprus

Tel:  +357-22892663
Email: loulloudes.n[at]cs.ucy.ac.cy
  




_______________________________________________ geclipse-dev mailing list geclipse-dev@xxxxxxxxxxx https://dev.eclipse.org/mailman/listinfo/geclipse-dev


-- 
_________________________________________________

Nicholas Loulloudes
High Performance Computing Systems Laboratory (HPCL)
University of Cyprus,
Nicosia, Cyprus

Tel:  +357-22892663
Email: loulloudes.n[at]cs.ucy.ac.cy

Attachment: smime.p7s
Description: S/MIME Cryptographic Signature


Back to the top