[
Date Prev][
Date Next][
Thread Prev][
Thread Next][
Date Index][
Thread Index]
[
List Home]
|
Re: [geclipse-dev] how to get the output of finished job
|
Dear Marek,
Thank you for trying g-Eclipse and we hope it has met your expectations
so far.
As far as your question is concerned, could you let us know how did you
try gLite job submission? Have you created a JSDL file through the New
Job Description wizard or have you created a JDL file manually ?
If you have created a JSDL file through the wizard, could you attach it
in your next reply.
Normally if you submit a job of which the std-out is written in a file,
( this being specified in the JSDL file) then a folder called "Output"
should be visible under the submitted job in the Jobs View. This folder
(reflects the Output sandbox) will include the file with the std-out of
the job. (see attached image)
Regards,
Nicholas.
Marek Kočan wrote:
Hi,
I have found your interesting application g-Eclipse and I wanted to try
it (try the submission to gLite). Everything went well until I wanted
to get the output of finished job. The problem is that I did not find
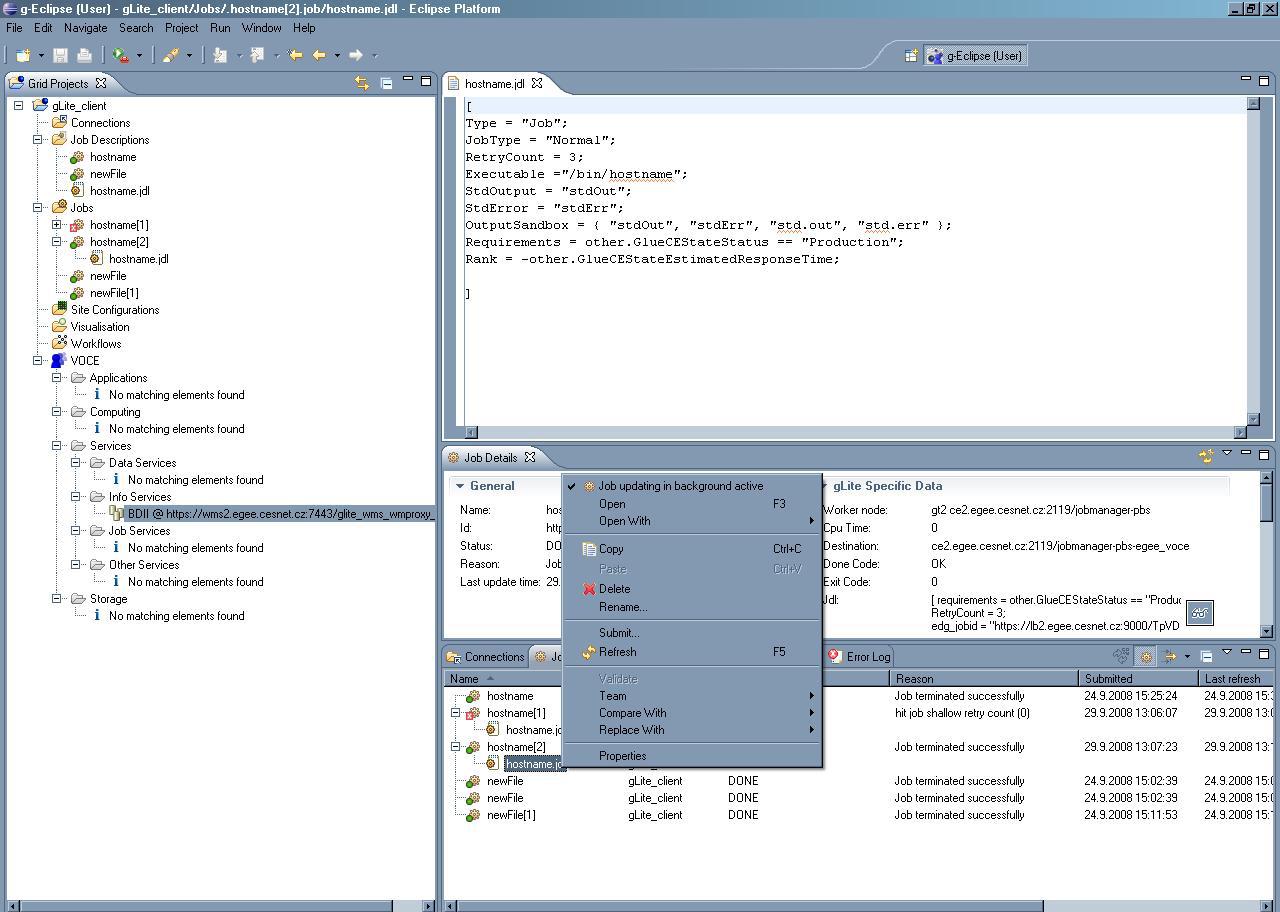
the option "Download output files for job" which you present in the
Help document. All I can see is 'Submit' and 'Refresh'. See the
attached screenshot. So my question is how can I get the results of
finished job?
Cheers,
Marek Kocan
_______________________________________________
geclipse-dev mailing list
geclipse-dev@xxxxxxxxxxx
https://dev.eclipse.org/mailman/listinfo/geclipse-dev
--
_________________________________________________
Nicholas Loulloudes
High Performance Computing Systems Laboratory (HPCL)
University of Cyprus,
Nicosia, Cyprus
Tel: +357-22892663
Email: loulloudes.n[at]cs.ucy.ac.cy
|

Attachment:
smime.p7s
Description: S/MIME Cryptographic Signature