Skip to main content

[Date Prev][Date Next][Thread Prev][Thread Next][Date Index][Thread Index] [List Home]
[wtp-dev] how to obtain the web tools project components?

I am working through a web services example that uses JBoss 4.0.0.  (The example was found at http://www.csd.abdn.ac.uk/~bscharla/teaching/mtp_software/jboss/jboss-ws4ee-HelloWorld.shtml.)
 
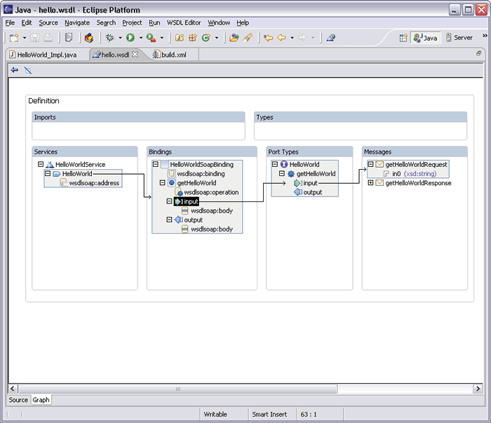
The example includes a hello.wsdl file and shows an image of the file that it says was "generated from one of the web service components that is included as part of the Eclipse Web Tools project."  The image is shown below.  I went to the eclipse site to try to find a download of the needed components but can't seem to locate it.
 
Can anyone tell me what needs to be downloaded and where I can go to find it.  (And, for future help it would be appreciated how I could have found it if I only navigated the elipse site correctly).  It seems that this is not the appropriate mail list to obtain this info, but I didn't see any oriented to questions from users of the web tools.
 
    thanks,
        Perry
 
 

Back to the top