Skip to main content

[Date Prev][Date Next][Thread Prev][Thread Next][Date Index][Thread Index] [List Home]
[ptp-dev] Debug the Remote Synchronized Project

Hi all,
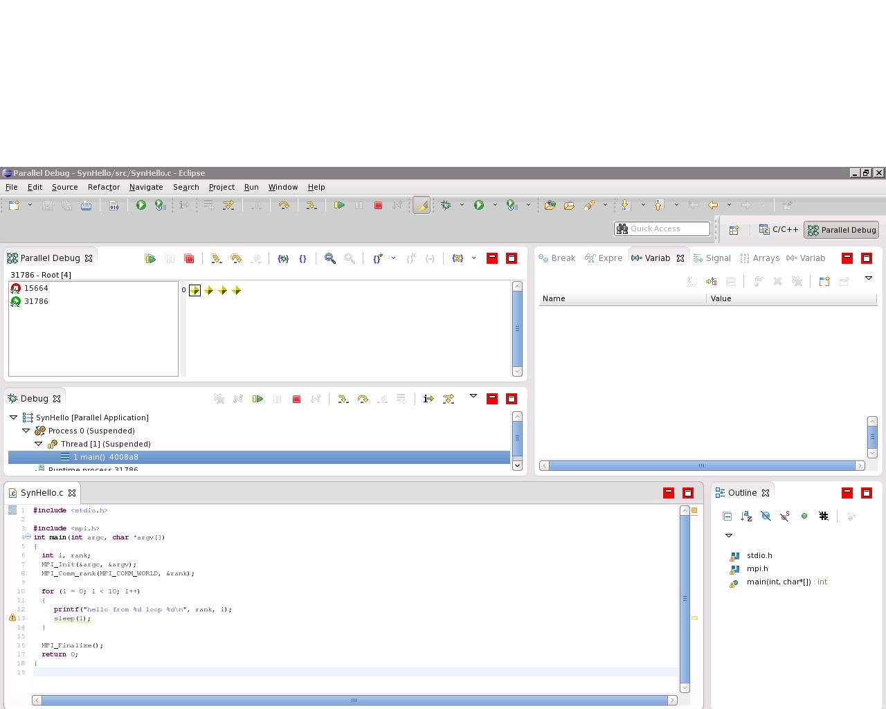
I am trying to debug a Remote Synchronized Project. The local and remote machines are both Red Hat Enterprise Linux Server release 6.2 on x86_64.

The case was MPI "Hello World" with Open MPI "Target System Configurations".
When clicking the "Debug", there are no high light at "main".

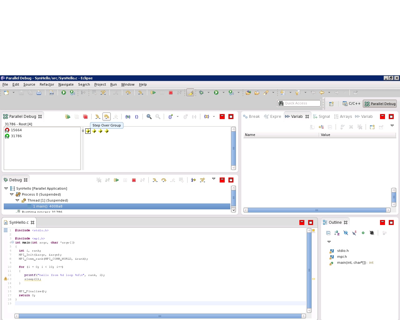
When click "Step Over Group", the program ran until printing the "hello from * loop 9" output. It was more the one step.


Can the sdm be used to debug the Remote Synchronized MPI Project? Are there a issue at my enviroment?

Best Regards,

Zhi Ming Wang  王志明

JPEG image

JPEG image

JPEG image


Back to the top