Skip to main content

[Date Prev][Date Next][Thread Prev][Thread Next][Date Index][Thread Index] [List Home]
[henshin-user] Nested application conditions in Henshin diagrams?

Hi all,

 

I’m trying to figure out how to do nested application conditions in the Henshin diagram editor. I was hoping that this could be done the same way that I can nest multi-rules, using paths in the labels. However, that doesn’t seem to do anything useful. Is there a different way of doing this?

 

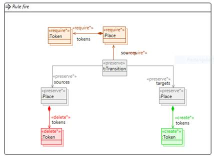
Specifically, I’m trying to write a standard Petri Net firing rule. For this, I would like to add a NAC that there are no source places with no tokens. So, roughly,

 

¬\exists({Transition—Place} à ¬\exists{Transition—Place—Token})

 

I’ve tried using a require* instead, as below, but that rule never matches, even when all source places have a token…

 

 

Any suggestions?

 

Many thanks,

 

Steffen

 

Dr. rer. nat. Steffen Zschaler AHEA

Senior Lecturer

 

King's College London

Department of Informatics

 

Email szschaler@xxxxxxx

Phone +44 (020) 7848 1513

WWW   http://www.steffen-zschaler.de/

 


Back to the top