Skip to main content

[Date Prev][Date Next][Thread Prev][Thread Next][Date Index][Thread Index] [List Home]
[etrice-dev] Grammar analysis

Hi developers,

recently I had a really hard time to hunt down an ambiguity in a fairly complex grammar.
(I re-used part of our eTrice ROOM grammar and removed and replaced some parts.)

Finally I found a nice article [1] that pointed me to a tool [2] which helped me to resolve the problem.
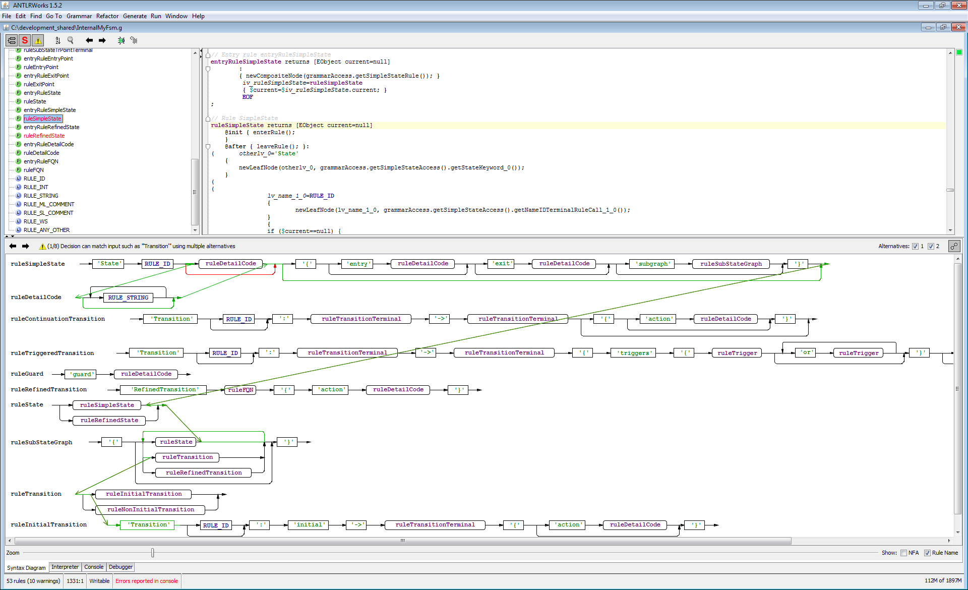
The grammar check of ANTLRWorks marked the ambiguous parts red (upper left pane) and showed the ambiguous alternatives graphically in the lower pane.

-Henrik

[1]
http://blog.dietmar-stoll.de/2011/08/xtext-grammar-visualization.html
[2] http://www.antlr3.org/works/



Back to the top