Skip to main content

[Date Prev][Date Next][Thread Prev][Thread Next][Date Index][Thread Index] [List Home]
Re: [ecf-dev] Remote Service Tooling: Endpoint discovery and import

Nice Scott. Is there way to mock the remote services?

Cheers,

Wim


On Tue, Mar 31, 2015 at 11:24 PM, Scott Lewis <slewis@xxxxxxxxxxxxx> wrote:
Hi Folks,

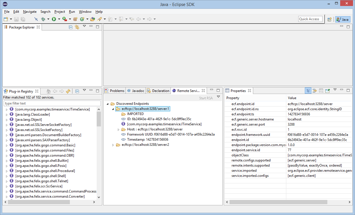
I've been working on a Remote Services Tooling View for Mars release that is intended to do the following:

0) Starting ECF RSA in a lazy-start OSGi environment (Eclipse)
1) Dynamically shows any Endpoints discovered (via network discovery and/or edef discovery)
2) Organizes and presents the properties associated with the Endpoint and it's Remote Service, and presents the properties in the Eclipse Properties view
3) Allows the user to import the Endpoint (resulting in a Remote Service Proxy being available within Eclipse)
4) Allows the user to close/remove an import (imported via 3)

See the screenshot below for a snapshot of progress on this.   The short story is that although more needs to be done, all of the above is working.

For the time being, the git repo for this new plugin is here [1], in the plugins directory. 

I would like assistance from the community to complete this work in time for Mars release (which for ECF essentially means the beginning of May, i.e. just over one month from now).

1) Help with creating icons for the RSA-specific entities that need to be displayed...principally the *Endpoint* entity.  I'm essentially using the 'folder' icon right now (with the remote container id...e.g. ecftcp://localhost:3288/server...for the text).   I would like to have an icon that conveys the concept of 'RSA Endpoint' better than a folder.

2) Help with generalizing the content provider, label provider, and UI model classes.  These are currently inner classes (e.g. 'ENode, EDNode') in EndpointDiscoveryView class.  It would make sense, I believe, to separate these from the EndpointDiscoveryView class, and perhaps even make them available as API, so that other UIs could reuse them.

3) Help with any other features that people would like to see added.

4) Create some reusable code to do the 'import' (i.e. call RSA.importService) and the close/remove of a previously-reported Endpoint.   There are a number of folks that are now apparently doing this in RCP apps using ECF Remote Services (e.g. Peter and Tim) and it would be useful for them an other to potentially re-use the code doing the import and close in their own apps. 

5) Help with refactoring for clarity/simplification and extensibility, use all the best Eclipse UI mechanisms (e.g. commands, e4, data binding) if appropriate, and help with incorporation into the Remote Services perspective [2].

6) Help with the releng and IP (add to features, add necessary notices, etc).

I've created this bug to track this work [3].  Please join the bug to discuss coordinating further work and participate.

Scott

[1] https://github.com/ECF/OSGIRemoteManagement
[2] https://bugs.eclipse.org/bugs/show_bug.cgi?id=461000
[3] https://bugs.eclipse.org/bugs/show_bug.cgi?id=463626






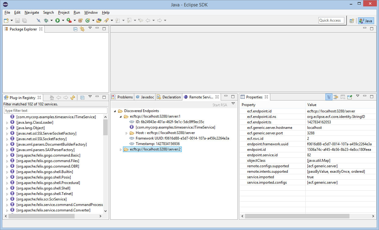
After selecting Import Remote Service from the context menu for the endpoint description, the remote service is imported (see ITimeService in Plugin-Registry View):



_______________________________________________
ecf-dev mailing list
ecf-dev@xxxxxxxxxxx
To change your delivery options, retrieve your password, or unsubscribe from this list, visit
https://dev.eclipse.org/mailman/listinfo/ecf-dev


Back to the top