Hi again,
since my last mail has been lost, as I have accidentally send it to
dataspace-dcp-dev-bounces@xxxxxxxxxxx instead of
dataspace-dcp-dev@xxxxxxxxxxx herewith I forward it again.
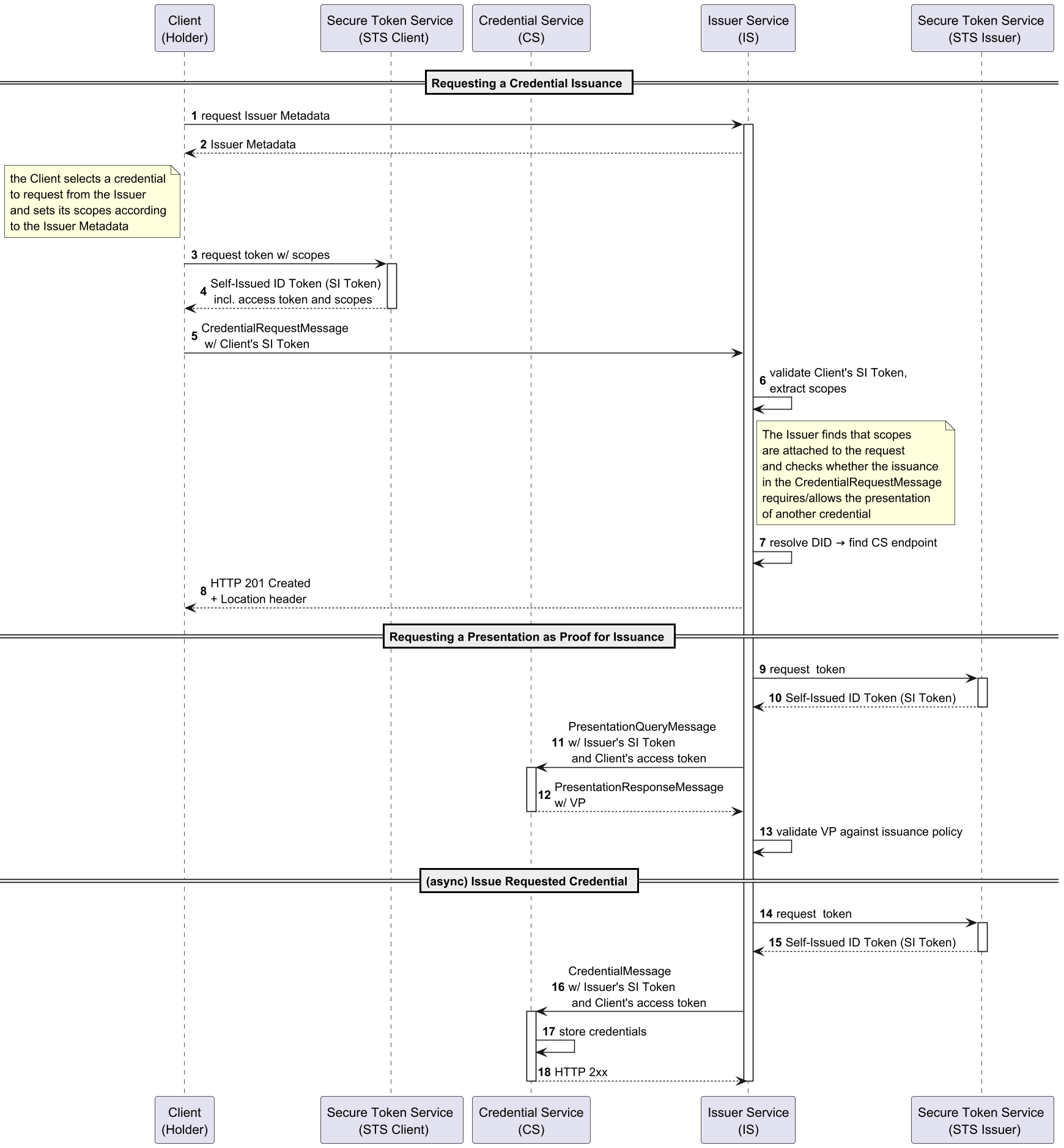
Again, thanks for your feedback, Jim - I included the Issuer Metadata endpoint in the first step of the diagram.
The updated sequence diagram can now be found at:
https://github.com/eclipse-dataspace-dcp/best-practices/blob/main/issuance/dcp_issuance_based_on_presentation.md and the corresponding PR can be found at:
https://github.com/eclipse-dataspace-dcp/best-practices/pull/6
Unfortunately, I already merged the PR after the first approval, but of course comments are still very welcome. If there is anything to change, I am happy to open a new PR.
Thanks, and have a nice day
Niklas
--
Niklas Schulte, M.Sc.
Fraunhofer Institute for Software and Systems Engineering ISST
Industrial Data Systems | Research Associate
Speicherstraße 6, 44147 Dortmund, Germany
Tel. +49 231 97677 413
niklas.schulte@xxxxxxxxxxxxxxxxxx
Discover our research:
http://www.isst.fraunhofer.de/en
I LinkedIn
I Youtube
I Spotify
Fraunhofer ISST operates as a legally dependent entity of
Fraunhofer-Gesellschaft zur Förderung der angewandten Forschung e. V.,
Hansastrasse 27 c, 80686 Munich, Germany.
Register of associations: Amtsgericht (local court) of Munich, VR 4461
Authorized representative: Holger Hanselka (president)
Von: Schulte, Niklas
Gesendet: Dienstag, 24. Februar 2026 12:40
An: dataspace-dcp-dev <dataspace-dcp-dev-bounces@xxxxxxxxxxx>
Cc: jim.marino@xxxxxxxxx
Betreff: AW: [dataspace-dcp-dev] Discussion on the DCP Issuance Flow: Credential Issuance on the Basis of Another Credential
Hi Jim,
thanks for your feedback. My assumption is that it is possible with the current flows, however it was not completely clear to me how. Hence, my idea is to explicate this flow in a sequence
diagram and add it to the best practices repository to facilitate DCP adoption.
I added the request for the Issuer Metadata to the top diagram. Here is the updated version of the diagram and will also open a PR in the best practices repository to facilitate further
discussions.

Kind regards
Niklas
--
Niklas Schulte, M.Sc.
Fraunhofer Institute for Software and Systems Engineering ISST
Industrial Data Systems | Research Associate
Speicherstraße 6, 44147 Dortmund, Germany
Tel. +49 231 97677 413
niklas.schulte@xxxxxxxxxxxxxxxxxx
Discover our research:
http://www.isst.fraunhofer.de/en
I
LinkedIn
I
Youtube
I
Spotify
Fraunhofer ISST operates as a legally dependent entity of
Fraunhofer-Gesellschaft zur Förderung der angewandten Forschung e. V.,
Hansastrasse 27 c, 80686 Munich, Germany.
Register of associations: Amtsgericht (local court) of Munich, VR 4461
Authorized representative: Holger Hanselka (president)
This is one of the core use cases for DCP. The existing specification flows should allow this. As the sequence diagram demonstrates, this requires using the presentation flow within an issuance flow. The client (requesting party) knows
which credentials are required via the Issuer Metadata API.
in regard to Issue #255 (https://github.com/eclipse-dataspace-dcp/decentralized-claims-protocol/issues/255),
I would like to discuss my approach to support the presentation of an existing credential within the DCP Issuance Flow. I think this flow is essential for future automated data space onboardings and should be supported by the DCP (e.g. automatically issuing
a data space membership credential on the basis of any existing VCs in the organization's wallet), especially in regard to the upcoming eIDAS 2.0 regulation. To this end, please take a look at the sequence diagram attached to this mail.
I am happy to either discuss my approach in a dedicated meeting with the DCP committers or within our next DCP weekly meeting. I would really appreciate your feedback on whether this is compatible
with the current DCP Issuance and Presentation Flow.
--
Niklas Schulte, M.Sc.
Fraunhofer Institute for Software and Systems Engineering ISST
Industrial Data Systems | Research Associate
Speicherstraße 6, 44147 Dortmund, Germany
Tel. +49 231 97677 413
niklas.schulte@xxxxxxxxxxxxxxxxxx
Discover our research:
http://www.isst.fraunhofer.de/en I
LinkedIn I
Youtube I
Spotify
Fraunhofer ISST operates as a legally dependent entity of
Fraunhofer-Gesellschaft zur Förderung der angewandten Forschung e. V.,
Hansastrasse 27 c, 80686 Munich, Germany.
Register of associations: Amtsgericht (local court) of Munich, VR 4461
Authorized representative: Holger Hanselka (president)