Skip to main content

[Date Prev][Date Next][Thread Prev][Thread Next][Date Index][Thread Index] [List Home]
Re: [cdt-dev] Different consoles behaviours?

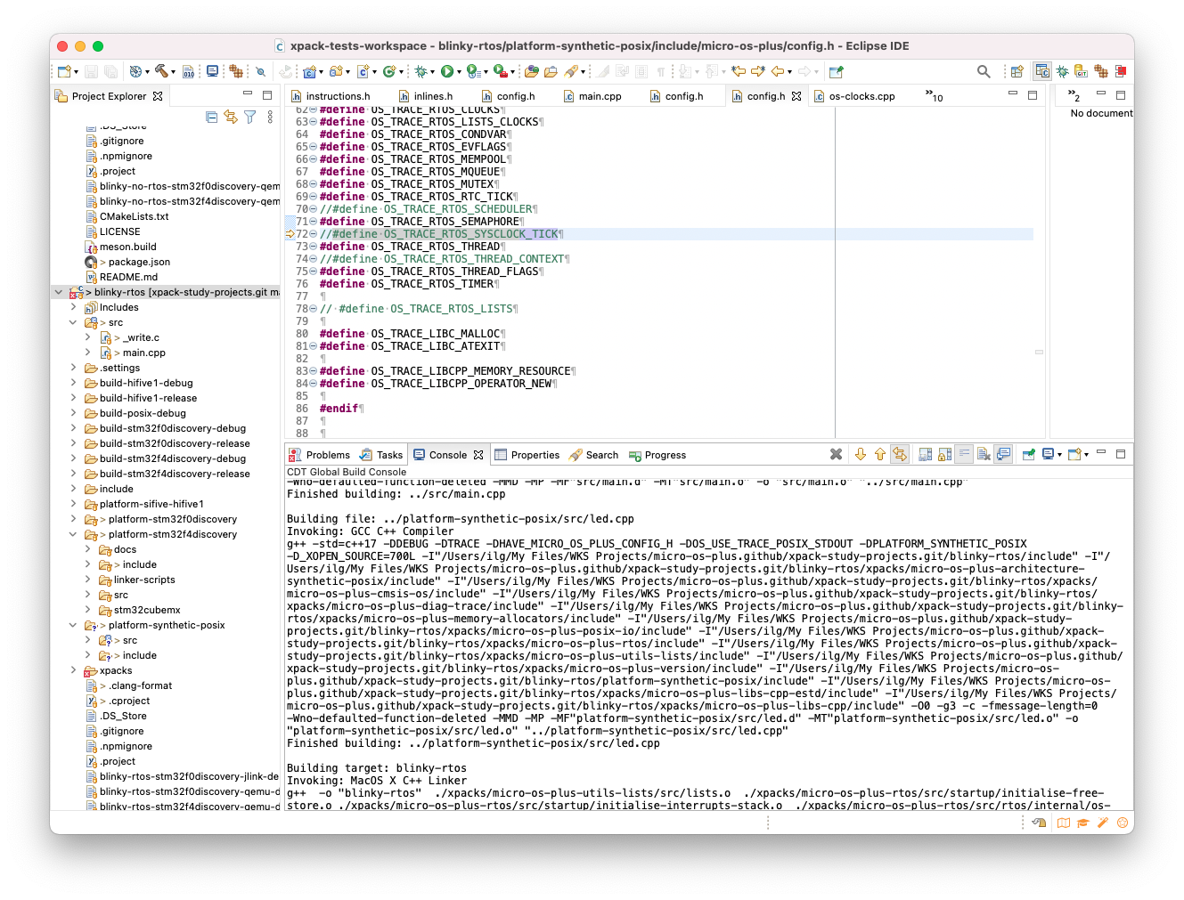
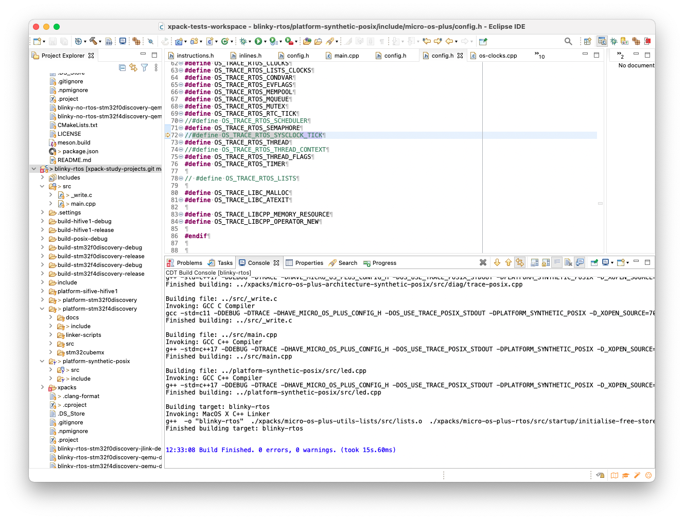
Attached are to images, with the two consoles of the same project, after a successful build.

The 'CDT Global Build Console' is fine, and the 'CDT Build Console [blinky-rtos]' is not wrapped.

The build configuration used in this test is from CDT, using the MacOS toolchain, so the Embedded CDT is not to blame here.

Sometimes output switches to it without me doing anything special, which is very confusing.

Is there any way to disable/hide the 'CDT Build Console [blinky-rtos]'? 


Regards,

Liviu


Back to the top