Skip to main content

[Date Prev][Date Next][Thread Prev][Thread Next][Date Index][Thread Index] [List Home]
Re: [cdt-dev] excec0 in spawner class sometimes returns "directory name is invalid for full qualified valid name

Hi Jan,
"The directory name is invalid" message would indicate that the current directory as supplied to exec does not exist. For managed build the current directory is build directory (i.e. project/Debug) which normally does not exist before the build is run.
Which version of CDT are you using? This issue was fixed in CommandLauncher not so long ago in 8.2 stream.

Thanks,
Andrew

On Sat, Mar 2, 2013 at 9:28 PM, Jan Baeyens <jan@xxxxxxxxxx> wrote:
Hi
I have been looking for a bug in my CDT language provider for my Arduino eclipse plugin and I'm becoming hopeless :-(.
The compilation works fine but the Scanner discovery fails to discover my tools with can cause lots of annoyances for the end user.
It all works fine in Linux and in windows it sometimes works. I failed to pinpoint what triggers it to work or fail.
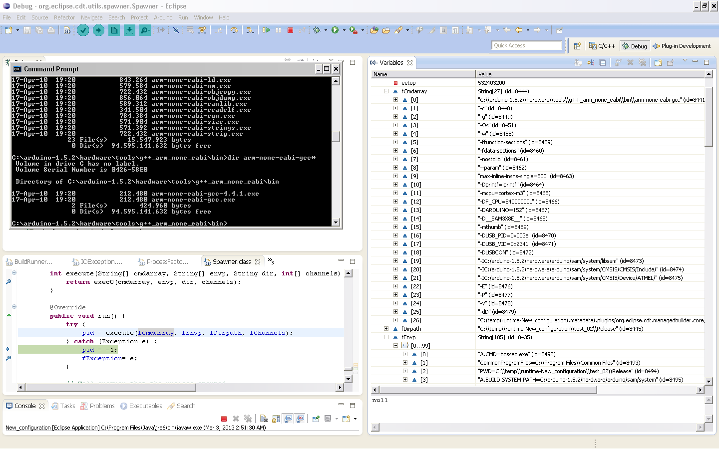
I have traced down the error to the native exec0 call in the spawner class which may explain why it works fine in Linux.
I have dumped the console output below and have added a screenshot that shows the file exists and the exception thrown by exec0.
I have tried to change the code to give the command only and adding the folder to the path. All to no avail.
As I do not know how to debug the exec0 or how to get documentation about it I'm completely stuck.
I hope someone can help me out.
Best regards
Jantje


03:14:07 **** Running scanner discovery: Arduino Compiler Settings ****
"C:\\arduino-1.5.2\\hardware\\tools\\g++_arm_none_eabi\\bin\\arm-none-eabi-gcc" -c -g -Os -w -ffunction-sections -fdata-sections -nostdlib --param max-inline-insns-single=500 -Dprintf=iprintf -mcpu=cortex-m3 -DF_CPU=84000000L -DARDUINO=152 -D__SAM3X8E__ -mthumb -DUSB_PID=0x003e -DUSB_VID=0x2341 -DUSBCON -IC:/arduino-1.5.2/hardware/arduino/sam/system/libsam -IC:/arduino-1.5.2/hardware/arduino/sam/system/CMSIS/CMSIS/Include/ -IC:/arduino-1.5.2/hardware/arduino/sam/system/CMSIS/Device/ATMEL/ -E -P -v -dD C:/temp/runtime-New_configuration/.metadata/.plugins/org.eclipse.cdt.managedbuilder.core/spec.c
Cannot run program "C:\arduino-1.5.2\hardware\tools\g++_arm_none_eabi\bin\arm-none-eabi-gcc": The directory name is invalid.


Error: Program "C:\arduino-1.5.2\hardware\tools\g++_arm_none_eabi\bin\arm-none-eabi-gcc" not found in PATH
PATH=[C:/arduino-1.5.2/hardware/tools/g++_arm_none_eabi/bin/;C:/arduino-1.5.2/hardware/tools/g++_arm_none_eabi/arm-none-eabi/bin;C:/arduino-1.5.2/hardware/tools/avr/utils/bin;C:/Program Files/Java/jre6/bin/client;C:/Program Files/Java/jre6/bin;C:/Program Files/Java/jre6/lib/i386;C:\WinAVR-20100110\bin;C:\WinAVR-20100110\utils\bin;C:\WINDOWS\system32;C:\WINDOWS;C:\WINDOWS\System32\Wbem;C:\Notes;C:\Program Files\OpenNI\Bin;C:\OGLSDK\lib;C:\DXSamples\glut-3.7.6-bin\lib;C:\Program Files\Beyond Compare 2;C:\Program Files\QuickTime\QTSystem\;C:\Program Files\ooRexx;C:\eclipse-cpp-juno-win32\eclipse]

03:14:07 Build Finished (took 250ms)


_______________________________________________
cdt-dev mailing list
cdt-dev@xxxxxxxxxxx
https://dev.eclipse.org/mailman/listinfo/cdt-dev



Back to the top