Skip to main content

[Date Prev][Date Next][Thread Prev][Thread Next][Date Index][Thread Index] [List Home]
Re: [bpel-dev] Can we parse and display this complex bpel process?


Dear James,

Thanks. The attachment works well. Maybe I am using an old build. I will update the code and try again.

--
Best Regards,

Jeffrey
"Embrace what works, innovate where gaps exist"



James Moody <James_Moody@xxxxxxxxxx>
Sent by: bpel-dev-bounces@xxxxxxxxxxx

2006-06-07 21:48

Please respond to
"BPEL Designer project developer discussions." <bpel-dev@xxxxxxxxxxx>

To
"BPEL Designer project developer discussions." <bpel-dev@xxxxxxxxxxx>
cc
Subject
Re: [bpel-dev] Can we parse and display this complex bpel process?






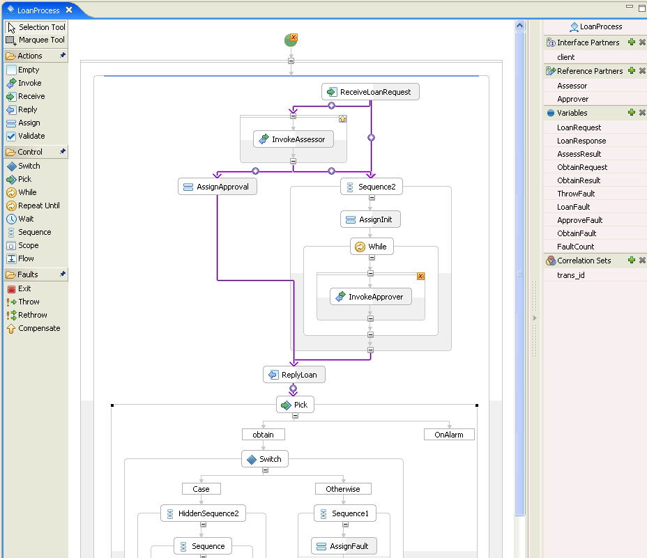
Hello Jeffrey,


The process opens just fine in the open source editor.


Here is a picture of it (not sure if this attachment will come through properly on the mailing list or not...):




Please let me know specifically if you are having any problems with this process.


james



Zhong Jie Li <lizhongj@xxxxxxxxxx> wrote on 06/06/2006 09:46:18 PM:

>
> Here are all the materials: bpel, wsdl
> the "process" folder contains the bpel definition. There are two
> bpel files. The one named LoanProcess.bpel is IBM WID format (with
> wpc labels), the other one named LoanProcess_pure.bpel is "standard
> one" that are derived from the first one by removing the "wpc"
> elements. I believe that bpel designer should be able to handle the
> "standard one"?
>
> This bpel contains some advanced features including scope, fault
> handling, compensation handling. So maybe bpel designer hasn't
> supported them yet?
> If there are syntax errors in the file, pls let me know.
>
> The "service" folder contains the service definition files.
> Thanks a lot!
>
>
> --
> Best Regards,
>
> Jeffrey
>
> _______________________________________________
bpel-dev mailing list
bpel-dev@xxxxxxxxxxx
https://dev.eclipse.org/mailman/listinfo/bpel-dev


Back to the top