[
Date Prev][
Date Next][
Thread Prev][
Thread Next][
Date Index][
Thread Index]
[
List Home]
|
Re: [ptp-dev] Debug the Remote Synchronized Project
|
I updated the PTP from "http://download.eclipse.org/tools/ptp/builds/kepler/nightly/".
The package was named "ptp-*7.0.0.201305250138.zip", but the jars were called "*7.0.0.201305250119.jar". I think both of them mean the same build of PTP.
Best Regards,
Zhi Ming Wang 王志明
-------------------------------------------------------------
Software Engineer, IBM Platform-MPI
China Systems & Technology Laboratory, STG, IBM GCG
Phone:86-10-82450405
E-mail:wangzm@xxxxxxxxxx
Zhi Ming BJ Wang---2013/05/27 11:50:30---I rechecked it using the Eclipse Kepler RC1. The PTP plugins was updated to 7.0.0.201305250138.
From: Zhi Ming BJ Wang/China/IBM@IBMCN
To: Parallel Tools Platform general developers <ptp-dev@xxxxxxxxxxx>,
Cc: Parallel Tools Platform general developers <ptp-dev@xxxxxxxxxxx>, ptp-dev-bounces@xxxxxxxxxxx
Date: 2013/05/27 11:50
Subject: Re: [ptp-dev] Debug the Remote Synchronized Project
Sent by: ptp-dev-bounces@xxxxxxxxxxx
I rechecked it using the Eclipse Kepler RC1. The PTP plugins was updated to 7.0.0.201305250138.
The issue still exists.
Best Regards,
Zhi Ming Wang 王志明
-------------------------------------------------------------
Software Engineer, IBM Platform-MPI
China Systems & Technology Laboratory, STG, IBM GCG
Phone:86-10-82450405
E-mail:wangzm@xxxxxxxxxx
Zhi Ming BJ Wang---2013/05/24 13:03:18---I used Eclipse Kepler M7. The PTP plugins was updated to 7.0.0.201305230131.
From: Zhi Ming BJ Wang/China/IBM@IBMCN
To: Parallel Tools Platform general developers <ptp-dev@xxxxxxxxxxx>,
Cc: Parallel Tools Platform general developers <ptp-dev@xxxxxxxxxxx>, ptp-dev-bounces@xxxxxxxxxxx
Date: 2013/05/24 13:03
Subject: Re: [ptp-dev] Debug the Remote Synchronized Project
Sent by: ptp-dev-bounces@xxxxxxxxxxx
I used Eclipse Kepler M7. The PTP plugins was updated to 7.0.0.201305230131.
The sdm was from ptp-sdm-7.0.0.201305230131.zip
Best Regards,
Zhi Ming Wang 王志明
-------------------------------------------------------------
Software Engineer, IBM Platform-MPI
China Systems & Technology Laboratory, STG, IBM GCG
Phone:86-10-82450405
E-mail:wangzm@xxxxxxxxxx
Beth Tibbitts ---2013/05/24 12:07:18---Zhi Ming, Can you confirm exactly which build you are using? Some changes to sdm were
From: Beth Tibbitts <tibbitts@xxxxxxxxxx>
To: Parallel Tools Platform general developers <ptp-dev@xxxxxxxxxxx>,
Date: 2013/05/24 12:07
Subject: Re: [ptp-dev] Debug the Remote Synchronized Project
Sent by: ptp-dev-bounces@xxxxxxxxxxx
Zhi Ming,
Can you confirm exactly which build you are using? Some changes to sdm were put in very recently.
...Beth
Beth Tibbitts
Eclipse Parallel Tools Platform http://eclipse.org/ptp
IBM STG - High Performance Computing Tools
Mailing Address: IBM Corp., 745 West New Circle Road, Lexington, KY 40511
Zhi Ming BJ Wang ---05/23/2013 11:20:18 PM---Hi all, I am trying to debug a Remote Synchronized Project. The local and remote
| ![]()
Zhi Ming BJ Wang <wangzm@xxxxxxxxxx> |
| ![]()
ptp-dev@xxxxxxxxxxx |
| ![]()
05/23/2013 11:20 PM |
| ![]()
[ptp-dev] Debug the Remote Synchronized Project |
| ![]()
ptp-dev-bounces@xxxxxxxxxxx |
Hi all,
I am trying to debug a Remote Synchronized Project. The local and remote machines are both Red Hat Enterprise Linux Server release 6.2 on x86_64.
The case was MPI "Hello World" with Open MPI "Target System Configurations".
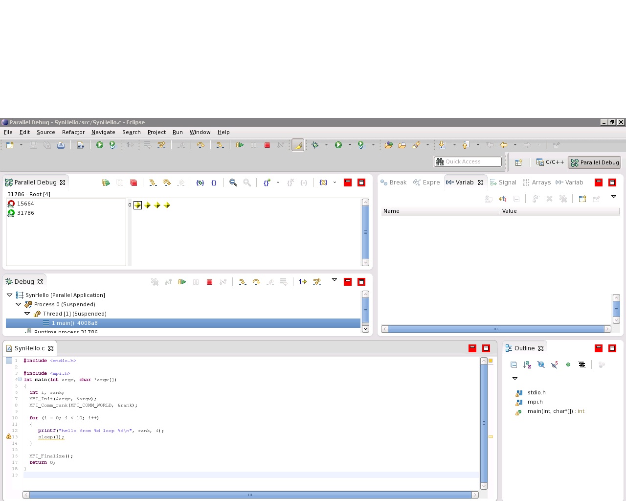
When clicking the "Debug", there are no high light at "main".
![]()
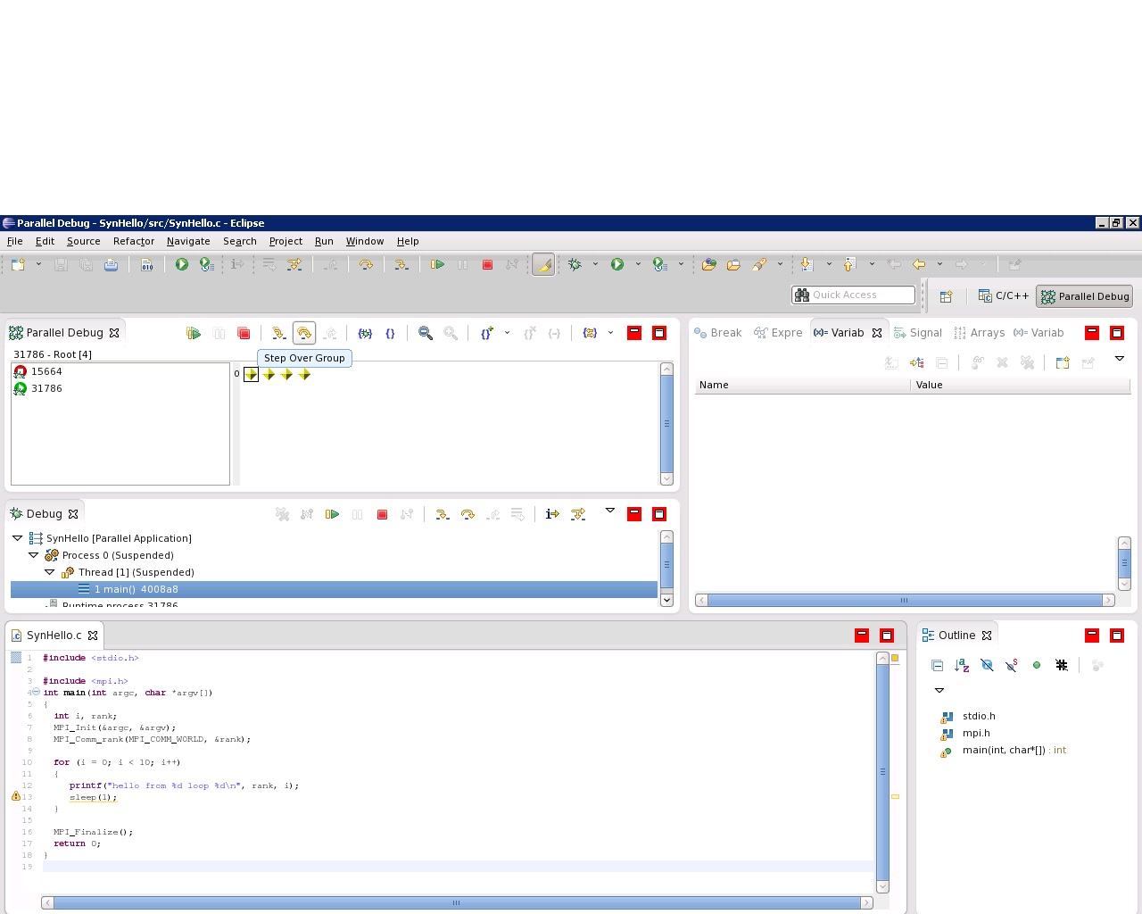
When click "Step Over Group", the program ran until printing the "hello from * loop 9" output. It was more the one step.
![]()
![]()
Can the sdm be used to debug the Remote Synchronized MPI Project? Are there a issue at my enviroment?
Best Regards,
Zhi Ming Wang 王志明_______________________________________________
ptp-dev mailing list
ptp-dev@xxxxxxxxxxx
https://dev.eclipse.org/mailman/listinfo/ptp-dev
_______________________________________________
ptp-dev mailing list
ptp-dev@xxxxxxxxxxx
https://dev.eclipse.org/mailman/listinfo/ptp-dev
_______________________________________________
ptp-dev mailing list
ptp-dev@xxxxxxxxxxx
https://dev.eclipse.org/mailman/listinfo/ptp-dev
_______________________________________________
ptp-dev mailing list
ptp-dev@xxxxxxxxxxx
https://dev.eclipse.org/mailman/listinfo/ptp-dev




