This Topic was (I think so) finally solved, see my tutorial at Mailing list Topic „Tutorial: Howto clone Milo (Cloning
a Tag instead of a branch) “ from 10.05.2019 17:43.
/ close
Thanks - Michael
Tried to view your Tags with tool „Gitkraken“.
è
Success

But Master is 2 days newer. Hard reset to v0.3.0-M1:

è
Success

Adding to Eclipse



After Import:


Building Milo Main project
è
Success

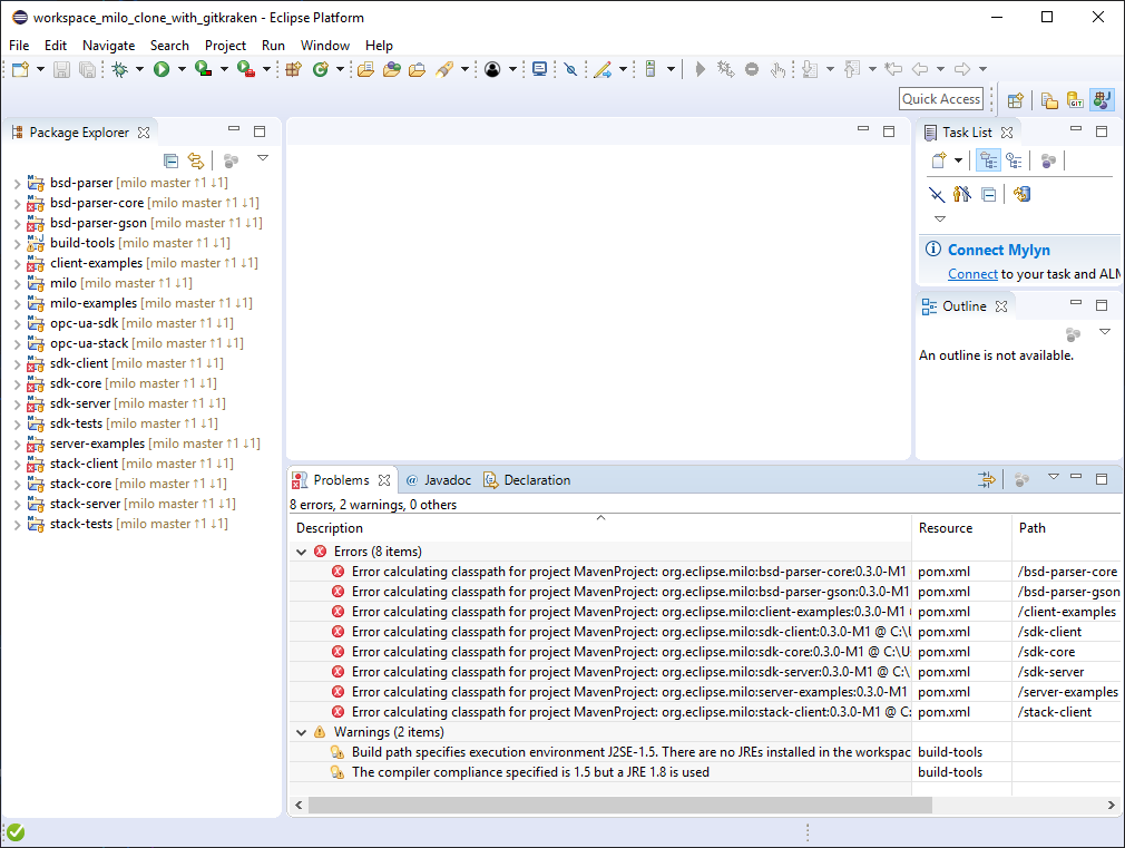
Right click -> Maven -> Update Project
è
Failure

And trying to execute not possible – no possibility to Run as something.

Thanks - Michael
Same failure, same as in the big screenshot-galery exists.
Any more suggestions?
Thanks - Michael

Then:
-
same process as in the screenshot gallery.
-
Maven Build on Milo - > Failure as in original screenshot
-
Maven Build on bsc-parser-gson - > Failure as in original screenshot
-
Now doing Maven update on all then other failure occurs:

-
Then Maven Build on bsd-parser-core -> Success
-
Then Maven Build on Milo -> Build Failure

[ERROR] Failed to execute goal on project bsd-parser-gson: Could not resolve dependencies for project org.eclipse.milo:bsd-parser-gson:jar:0.3.0-SNAPSHOT:
Failure to find org.eclipse.milo:bsd-parser-core:jar:tests:0.3.0-SNAPSHOT in
http://central.maven.org/maven2/
was cached in the local repository, resolution will not be reattempted until the update interval of central-repository has elapsed or updates are forced -> [Help 1]
[ERROR]
Von:
milo-dev-bounces@xxxxxxxxxxx <milo-dev-bounces@xxxxxxxxxxx>
Im Auftrag von Kevin Herron
Gesendet: Donnerstag, 9. Mai 2019 14:34
An: milo developer discussions <milo-dev@xxxxxxxxxxx>
Betreff: Re: [milo-dev] Not able to clone Milo
It seems that Eclipse dialog only shows branches and not tags...
Or maybe just clone master.

Thanks for your response. I don’t understand all vocabulary.

Here are 100 possibilitys. Which do you want me to choose?

There is no 0.3.0-M1

Nor v0.2.5
Von:
milo-dev-bounces@xxxxxxxxxxx <milo-dev-bounces@xxxxxxxxxxx>
Im Auftrag von Kevin Herron
Gesendet: Donnerstag, 9. Mai 2019 14:11
An: milo developer discussions <milo-dev@xxxxxxxxxxx>
Betreff: Re: [milo-dev] Not able to clone Milo
The last commit on the release/0.2.5 branch was the Maven release plugin incrementing all the versions. If you were trying to clone what got released as 0.2.5
you'd want to clone the tag v0.2.5.
or just not checking it out at all and pointing your project at version 0.3.0-M1. This is a release version and includes source and java doc jars, unlike the
SNAPSHOT versions you had trouble with previously.
A finally release of 0.3.0 is scheduled for May 15.
Hi,
Trying to clone Milo Master or 0.2.5 release.
What am i doing wrong?
[ERROR] Failed to execute goal on project bsd-parser-gson: Could not resolve dependencies for project
org.eclipse.milo:bsd-parser-gson:jar:0.2.6-SNAPSHOT: Failure to find org.eclipse.milo:bsd-parser-core:jar:tests:0.2.6-SNAPSHOT in
http://central.maven.org/maven2/ was cached
in the local repository, resolution will not be reattempted until the update interval of central-repository has elapsed or updates are forced -> [Help 1]
[ERROR]






































|
SEEBURGER AG
|
|
Vorstand/SEEBURGER Executive Board:
|
|
Sitz der Gesellschaft/Registered Office:
|
|
Axel Haas, Michael Kleeberg, Axel Otto, Dr. Martin Kuntz, Matthias Feßenbecker
|
|
Edisonstr. 1
|
|
|
|
D-75015 Bretten
|
|
Vorsitzende des Aufsichtsrats/Chairperson of the SEEBURGER Supervisory Board:
|
|
Tel.: 07252 / 96 - 0
|
|
Prof. Dr. Simone Zeuchner
|
|
Fax: 07252 / 96 - 2222
|
|
|
|
Internet:
http://www.seeburger.de
|
|
Registergericht/Commercial Register:
|
|
e-mail:
info@xxxxxxxxxxxx
|
|
HRB 240708 Mannheim
|
Dieses E-Mail ist nur für den Empfänger bestimmt, an den es gerichtet ist und kann vertrauliches bzw. unter das Berufsgeheimnis fallendes Material enthalten.
Jegliche darin enthaltene Ansicht oder Meinungsäußerung ist die des Autors und stellt nicht notwendigerweise die Ansicht oder Meinung der SEEBURGER AG dar. Sind Sie nicht der Empfänger, so haben Sie diese E-Mail irrtümlich erhalten und jegliche Verwendung,
Veröffentlichung, Weiterleitung, Abschrift oder jeglicher Druck dieser E-Mail ist strengstens untersagt. Weder die SEEBURGER AG noch der Absender (Gattinger. Michael) übernehmen die Haftung für Viren; es obliegt Ihrer Verantwortung, die E-Mail und deren Anhänge
auf Viren zu prüfen.
This email is intended only for the recipient(s) to whom it is addressed. This email may contain confidential material that may be protected
by professional secrecy. Any fact or opinion contained, or _expression_ of the material herein, does not necessarily reflect that of SEEBURGER AG. If you are not the addressee or if you have received this email in error, any use, publication or distribution
including forwarding, copying or printing is strictly prohibited. Neither SEEBURGER AG, nor the sender (Gattinger. Michael) accept liability for viruses; it is your responsibility to check this email and its attachments for viruses.
_______________________________________________
milo-dev mailing list
milo-dev@xxxxxxxxxxx
To change your delivery options, retrieve your password, or unsubscribe from this list, visit
https://www.eclipse.org/mailman/listinfo/milo-dev
|
SEEBURGER AG
|
|
Vorstand/SEEBURGER Executive Board:
|
|
Sitz der Gesellschaft/Registered Office:
|
|
Axel Haas, Michael Kleeberg, Axel Otto, Dr. Martin Kuntz, Matthias Feßenbecker
|
|
Edisonstr. 1
|
|
|
|
D-75015 Bretten
|
|
Vorsitzende des Aufsichtsrats/Chairperson of the SEEBURGER Supervisory Board:
|
|
Tel.: 07252 / 96 - 0
|
|
Prof. Dr. Simone Zeuchner
|
|
Fax: 07252 / 96 - 2222
|
|
|
|
Internet:
http://www.seeburger.de
|
|
Registergericht/Commercial Register:
|
|
e-mail:
info@xxxxxxxxxxxx
|
|
HRB 240708 Mannheim
|
Dieses E-Mail ist nur für den Empfänger bestimmt, an den es gerichtet ist und kann vertrauliches bzw. unter das Berufsgeheimnis fallendes Material enthalten.
Jegliche darin enthaltene Ansicht oder Meinungsäußerung ist die des Autors und stellt nicht notwendigerweise die Ansicht oder Meinung der SEEBURGER AG dar. Sind Sie nicht der Empfänger, so haben Sie diese E-Mail irrtümlich erhalten und jegliche Verwendung,
Veröffentlichung, Weiterleitung, Abschrift oder jeglicher Druck dieser E-Mail ist strengstens untersagt. Weder die SEEBURGER AG noch der Absender (Gattinger. Michael) übernehmen die Haftung für Viren; es obliegt Ihrer Verantwortung, die E-Mail und deren Anhänge
auf Viren zu prüfen.
This email is intended only for the recipient(s) to whom it is addressed. This email may contain confidential material that may be protected
by professional secrecy. Any fact or opinion contained, or _expression_ of the material herein, does not necessarily reflect that of SEEBURGER AG. If you are not the addressee or if you have received this email in error, any use, publication or distribution
including forwarding, copying or printing is strictly prohibited. Neither SEEBURGER AG, nor the sender (Gattinger. Michael) accept liability for viruses; it is your responsibility to check this email and its attachments for viruses.
|
SEEBURGER AG
|
|
Vorstand/SEEBURGER Executive Board:
|
|
Sitz der Gesellschaft/Registered Office:
|
|
Axel Haas, Michael Kleeberg, Axel Otto, Dr. Martin Kuntz, Matthias Feßenbecker
|
|
Edisonstr. 1
|
|
|
|
D-75015 Bretten
|
|
Vorsitzende des Aufsichtsrats/Chairperson of the SEEBURGER Supervisory Board:
|
|
Tel.: 07252 / 96 - 0
|
|
Prof. Dr. Simone Zeuchner
|
|
Fax: 07252 / 96 - 2222
|
|
|
|
Internet:
http://www.seeburger.de
|
|
Registergericht/Commercial Register:
|
|
e-mail:
info@xxxxxxxxxxxx
|
|
HRB 240708 Mannheim
|
Dieses E-Mail ist nur für den Empfänger bestimmt, an den es gerichtet ist und kann vertrauliches bzw. unter das Berufsgeheimnis fallendes Material enthalten.
Jegliche darin enthaltene Ansicht oder Meinungsäußerung ist die des Autors und stellt nicht notwendigerweise die Ansicht oder Meinung der SEEBURGER AG dar. Sind Sie nicht der Empfänger, so haben Sie diese E-Mail irrtümlich erhalten und jegliche Verwendung,
Veröffentlichung, Weiterleitung, Abschrift oder jeglicher Druck dieser E-Mail ist strengstens untersagt. Weder die SEEBURGER AG noch der Absender (Gattinger. Michael) übernehmen die Haftung für Viren; es obliegt Ihrer Verantwortung, die E-Mail und deren Anhänge
auf Viren zu prüfen.
This email is intended only for the recipient(s) to whom it is addressed. This email may contain confidential material that may be protected
by professional secrecy. Any fact or opinion contained, or _expression_ of the material herein, does not necessarily reflect that of SEEBURGER AG. If you are not the addressee or if you have received this email in error, any use, publication or distribution
including forwarding, copying or printing is strictly prohibited. Neither SEEBURGER AG, nor the sender (Gattinger. Michael) accept liability for viruses; it is your responsibility to check this email and its attachments for viruses.
_______________________________________________
milo-dev mailing list
milo-dev@xxxxxxxxxxx
To change your delivery options, retrieve your password, or unsubscribe from this list, visit
https://www.eclipse.org/mailman/listinfo/milo-dev
|
SEEBURGER AG
|
|
Vorstand/SEEBURGER Executive Board:
|
|
Sitz der Gesellschaft/Registered Office:
|
|
Axel Haas, Michael Kleeberg, Axel Otto, Dr. Martin Kuntz, Matthias Feßenbecker
|
|
Edisonstr. 1
|
|
|
|
D-75015 Bretten
|
|
Vorsitzende des Aufsichtsrats/Chairperson of the SEEBURGER Supervisory Board:
|
|
Tel.: 07252 / 96 - 0
|
|
Prof. Dr. Simone Zeuchner
|
|
Fax: 07252 / 96 - 2222
|
|
|
|
Internet:
http://www.seeburger.de
|
|
Registergericht/Commercial Register:
|
|
e-mail:
info@xxxxxxxxxxxx
|
|
HRB 240708 Mannheim
|
Dieses E-Mail ist nur für den Empfänger bestimmt, an den es gerichtet ist und kann vertrauliches bzw. unter das Berufsgeheimnis fallendes Material enthalten.
Jegliche darin enthaltene Ansicht oder Meinungsäußerung ist die des Autors und stellt nicht notwendigerweise die Ansicht oder Meinung der SEEBURGER AG dar. Sind Sie nicht der Empfänger, so haben Sie diese E-Mail irrtümlich erhalten und jegliche Verwendung,
Veröffentlichung, Weiterleitung, Abschrift oder jeglicher Druck dieser E-Mail ist strengstens untersagt. Weder die SEEBURGER AG noch der Absender (Gattinger. Michael) übernehmen die Haftung für Viren; es obliegt Ihrer Verantwortung, die E-Mail und deren Anhänge
auf Viren zu prüfen.
This email is intended only for the recipient(s) to whom it is addressed. This email may contain confidential material that may be protected
by professional secrecy. Any fact or opinion contained, or _expression_ of the material herein, does not necessarily reflect that of SEEBURGER AG. If you are not the addressee or if you have received this email in error, any use, publication or distribution
including forwarding, copying or printing is strictly prohibited. Neither SEEBURGER AG, nor the sender (Gattinger. Michael) accept liability for viruses; it is your responsibility to check this email and its attachments for viruses.
|
SEEBURGER AG
|
|
Vorstand/SEEBURGER Executive Board:
|
|
Sitz der Gesellschaft/Registered Office:
|
|
Axel Haas, Michael Kleeberg, Axel Otto, Dr. Martin Kuntz, Matthias Feßenbecker
|
|
Edisonstr. 1
|
|
|
|
D-75015 Bretten
|
|
Vorsitzende des Aufsichtsrats/Chairperson of the SEEBURGER Supervisory Board:
|
|
Tel.: 07252 / 96 - 0
|
|
Prof. Dr. Simone Zeuchner
|
|
Fax: 07252 / 96 - 2222
|
|
|
|
Internet:
http://www.seeburger.de
|
|
Registergericht/Commercial Register:
|
|
e-mail:
info@xxxxxxxxxxxx
|
|
HRB 240708 Mannheim
|
Dieses E-Mail ist nur für den Empfänger bestimmt, an den es gerichtet ist und kann vertrauliches bzw. unter das Berufsgeheimnis fallendes Material enthalten.
Jegliche darin enthaltene Ansicht oder Meinungsäußerung ist die des Autors und stellt nicht notwendigerweise die Ansicht oder Meinung der SEEBURGER AG dar. Sind Sie nicht der Empfänger, so haben Sie diese E-Mail irrtümlich erhalten und jegliche Verwendung,
Veröffentlichung, Weiterleitung, Abschrift oder jeglicher Druck dieser E-Mail ist strengstens untersagt. Weder die SEEBURGER AG noch der Absender (Gattinger. Michael) übernehmen die Haftung für Viren; es obliegt Ihrer Verantwortung, die E-Mail und deren Anhänge
auf Viren zu prüfen.
This email is intended only for the recipient(s) to whom it is addressed. This email may contain confidential material that may be protected
by professional secrecy. Any fact or opinion contained, or _expression_ of the material herein, does not necessarily reflect that of SEEBURGER AG. If you are not the addressee or if you have received this email in error, any use, publication or distribution
including forwarding, copying or printing is strictly prohibited. Neither SEEBURGER AG, nor the sender (Gattinger. Michael) accept liability for viruses; it is your responsibility to check this email and its attachments for viruses.
|
SEEBURGER AG
|
|
Vorstand/SEEBURGER Executive Board:
|
|
Sitz der Gesellschaft/Registered Office:
|
|
Axel Haas, Michael Kleeberg, Axel Otto, Dr. Martin Kuntz, Matthias Feßenbecker
|
|
Edisonstr. 1
|
|
|
|
D-75015 Bretten
|
|
Vorsitzende des Aufsichtsrats/Chairperson of the SEEBURGER Supervisory Board:
|
|
Tel.: 07252 / 96 - 0
|
|
Prof. Dr. Simone Zeuchner
|
|
Fax: 07252 / 96 - 2222
|
|
|
|
Internet:
http://www.seeburger.de
|
|
Registergericht/Commercial Register:
|
|
e-mail:
info@xxxxxxxxxxxx
|
|
HRB 240708 Mannheim
|
Dieses E-Mail ist nur für den Empfänger bestimmt, an den es gerichtet ist und kann vertrauliches bzw. unter das Berufsgeheimnis fallendes Material enthalten.
Jegliche darin enthaltene Ansicht oder Meinungsäußerung ist die des Autors und stellt nicht notwendigerweise die Ansicht oder Meinung der SEEBURGER AG dar. Sind Sie nicht der Empfänger, so haben Sie diese E-Mail irrtümlich erhalten und jegliche Verwendung,
Veröffentlichung, Weiterleitung, Abschrift oder jeglicher Druck dieser E-Mail ist strengstens untersagt. Weder die SEEBURGER AG noch der Absender (Gattinger. Michael) übernehmen die Haftung für Viren; es obliegt Ihrer Verantwortung, die E-Mail und deren Anhänge
auf Viren zu prüfen.
This email is intended only for the recipient(s) to whom it is addressed. This email may contain confidential material that may be protected
by professional secrecy. Any fact or opinion contained, or _expression_ of the material herein, does not necessarily reflect that of SEEBURGER AG. If you are not the addressee or if you have received this email in error, any use, publication or distribution
including forwarding, copying or printing is strictly prohibited. Neither SEEBURGER AG, nor the sender (Gattinger. Michael) accept liability for viruses; it is your responsibility to check this email and its attachments for viruses.