Skip to main content

[Date Prev][Date Next][Thread Prev][Thread Next][Date Index][Thread Index] [List Home]
[henshin-dev] bug report - concatenation of String and ruleparameter in NAC-elements

Dear developers,

 

 

it seems that i found a bug regarding the concatenation of Strings and ruleparameters in NAC-elements.

 

Check out the attached minimal example.

 

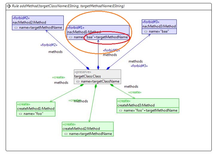
The rule (addMethod(..)) can’t be performed. Removing the attribute-condition (name="baa"+targetMethodName) of the NAC “forbid#1” enables the performing of the transformation.

 

Since all the other concatenations are working – this seems to be a bug.

 

 

Kind regards

 

Kristopher

 

 

------------------------------------------

Dipl.-Ing. Kristopher Born

Philipps-Universität Marburg

Fachbereich Mathematik und Informatik

Hans-Meerwein-Str.

D-35032 Marburg

Phone: +49-6421-2821540

Email: born@xxxxxxxxxxxxxxxxxxxxxxxxx

------------------------------------------

 

Attachment: henshin-bugreport-example.jpg
Description: JPEG image

Attachment: BugReportInplaceRule.henshin
Description: Binary data

Attachment: BugReportInplaceRule.henshin_diagram
Description: Binary data

Attachment: BugReportInstance.xmi
Description: Binary data

Attachment: TypeGraph.ecore
Description: Binary data

Attachment: TypeGraph.ecorediag
Description: Binary data


Back to the top