Skip to main content

[Date Prev][Date Next][Thread Prev][Thread Next][Date Index][Thread Index] [List Home]
[egit-dev] history mis-rendering

Hey!

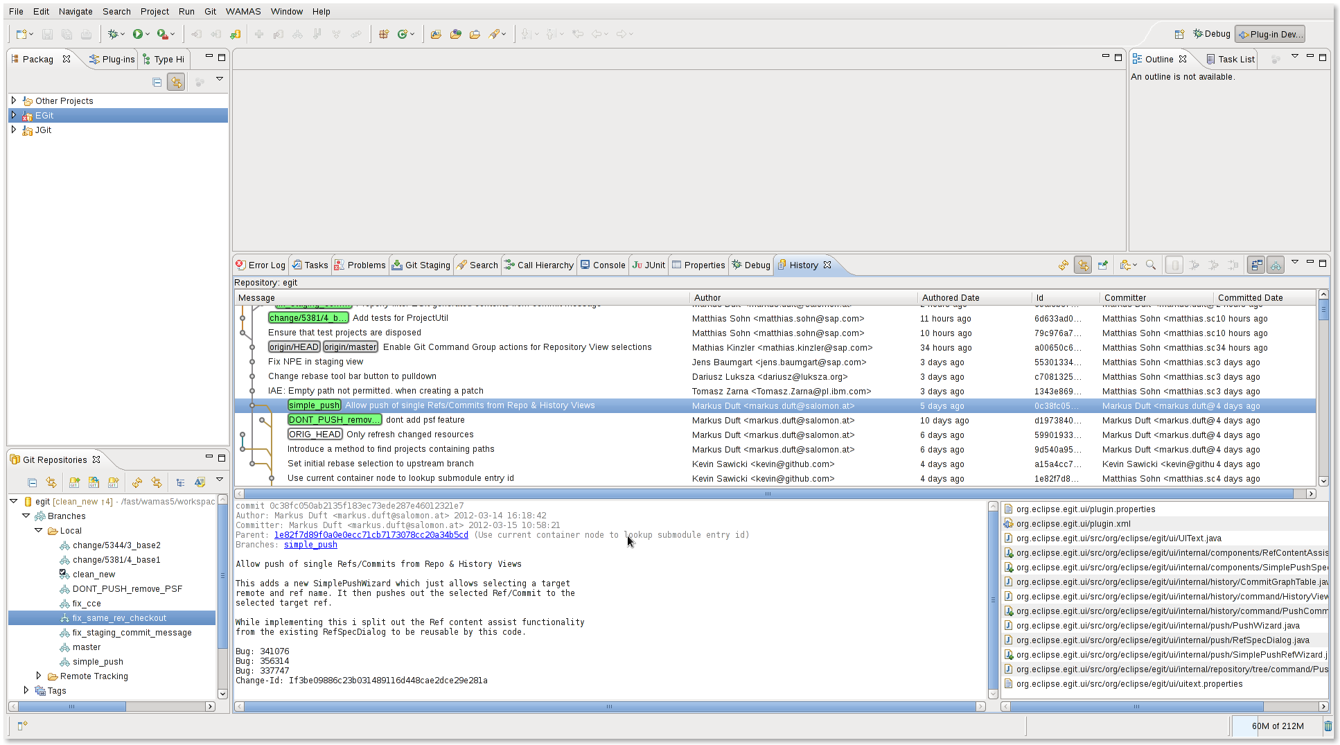
I previously sometimes, and just again, noticed, that the rendering of the history view has a slight problem, and sometimes renders the "bubbles" on the "wrong lane". If you have a look at the attached screenshot, you can see, that the markes commit (Allow push of single......) on branch simple_push is definitely in no other branch (and the review is still in progress), but the history view renders it as a parent of origin/master (which is wrong of course).

is there an existing bug for this; is this known otherwise?

Regards,
Markus

Attachment: history-misrendering.png
Description: PNG image


Back to the top