Skip to main content

[Date Prev][Date Next][Thread Prev][Thread Next][Date Index][Thread Index] [List Home]
[dataspace-dcp-dev] Discussion on the DCP Issuance Flow: Credential Issuance on the Basis of Another Credential
  • From: "Schulte, Niklas" <niklas.schulte@xxxxxxxxxxxxxxxxxx>
  • Date: Mon, 23 Feb 2026 10:35:01 +0000
  • Accept-language: de-DE, en-US
  • Arc-authentication-results: i=1; mx.microsoft.com 1; spf=pass smtp.mailfrom=isst.fraunhofer.de; dmarc=pass action=none header.from=isst.fraunhofer.de; dkim=pass header.d=isst.fraunhofer.de; arc=none
  • Arc-message-signature: i=1; a=rsa-sha256; c=relaxed/relaxed; d=microsoft.com; s=arcselector10001; h=From:Date:Subject:Message-ID:Content-Type:MIME-Version:X-MS-Exchange-AntiSpam-MessageData-ChunkCount:X-MS-Exchange-AntiSpam-MessageData-0:X-MS-Exchange-AntiSpam-MessageData-1; bh=bg2de8JjjxJGWXoDKXEexE2APGSYLp4SrZYzcJifmaE=; b=i9fHWn/o5BJK0ww87c3ABtb3WeL2l0Cj62UNZrZp5GfsGe1kaJveUqSVMqq7BM920BbawARSuYNuAvCfs28e4zJp0Rkl2sWeDUV5FRrXz5qvNf4r1aeknMN9GQ3N8J4PlysMPukYlaME8rNB0kYYMXE5WUIh1RR3V2iYLbzDY8WjKCX1E0VvNnsxOrpIGUc6mXY9nLS73/9KUxgMkUy19opGR0hXodiBHxtTw8sTuyKj2X94NUOvtV+n3/y05oukpUDtqTq461jXs9vGd/ZbbeYW6r+V6ThOj4MZBCfQIkA+oDMT1Ftd6yGMLeKbn99f/iLiadZpVG3N1pw1VoJEtg==
  • Arc-seal: i=1; a=rsa-sha256; s=arcselector10001; d=microsoft.com; cv=none; b=Kxwj4HC/g7w1rZTYQnqrro6a3mtXjtRaPuTD0lv2e3JnNSTW5kcnjFaRcJI2bIanQ6iEZzxcCVzL8h5AXNUa6mFEM9Fix3VWVX0W636Llh7/I/TtGlUQp5xYsVz+ZE0UU1FJuGdmitsodHElSjejR88xLi6L1520NWhYRVmWQ76ERjz/rtgQJyJY4olNmJHq19lhKKGAK3uVErGZfQUy/WzQThjzPy9pzZZUQQuc7p+iOmADrX6IXh3x0TEHbHsqSSelohAFKBKftT0Sw6a4q0fP+Azke2dHncillO4Gt5XoiJsu0NC+3/oHs78TsgFdvRpgvVcRuI/DAlEICvTJug==
  • Delivered-to: dataspace-dcp-dev@xxxxxxxxxxx
  • Ironport-data: A9a23:091TCa4kvXgKrowBm6N+3wxRtPvCchMFZxGqfqrLsTDasY5as4F+v mcZWWnUaPjeamajctl3Ooi39UoP68TRz95lTgdq/Cw1Eysa+MHILOrCEkqhZCn6wu8v465EA 2XyTvGacajYm1eF/k/F3oDJ9Cc6jefUAOKlVoYoAwgpLSd8UiAtlBl/rOAwh49skLCRDhiE0 T/Ii5S31GSNhXguawr414rZ8Ekx5K6o42tD1rADTakjUGH2xyF94K03ePnZw0vQGuF8AuO8T uDf+7C1lkux1wstEN6sjoHgeUQMRLPIVSDW4paBc/H/6vTqjnVaPpcTbJLwW28O49m6t4kZJ OF2iHCFYVxB0psgOggqe0Iw/ylWZcWq8VJcSJS1mZT7I0buKhMAzxjyZa07FdVwxwp5PY1B3 eBFCgEkQAuMu/2dw6iRZMtvvd1gPMa+aevzulk4pd3YJe0jXYiFTrXB5ZlWxj4tgMBJE/vEI cYUAdZtRE2dOFseZRFOV8N4xb337pX8W2UwRFa9o6s052HIihd60KXpLNf9e8eRWYNbhE+Fo GLB8WnjRB0XXDCa4WHUoyj137CT9c/9cLoAJf648+dSvF/J/jAdEy8RR2KRkNDs3yZSXPoac ST44BEGoaEu/VezR9LwGhGzuDuIswA0VtFUEvUh5UeK0KW83uqCLmUUSXtBedY8tcNzTz1s3 1OS2d3zDCFpsLqbRGjb+rr8QS6OBBX55FQqPEcsZQUf6sTloIY9gwiJSdBmEaWvicbyFy22y DePxBXSTZ1J5SLS//zjogCVsCHmvZXTUA8+6yPeW2/vvEszZ5eoa8bsoRLX5OpJZtTRBFSQn mk2q+7H5sA3DLaJiHOsRscJF+qX/PqrCmDXrmNuOJgDzA6T3UCfU7pe2gwjG3cxAP04IWfoR GTxpTJu4IRiOSr2TK1vPKO0JccY7YnhMtXHS/nrcsF/Ur1sf1Wh+y1RdRai4kr1mxMKyYU6C 4aqQfixBFlLDJZX7SeEaNoc9ZQJxSkO43zZar6m7hag0JuYPGW0T5VcOnSwT+kJ1oG2iySLz MR6KO2x1E95QsDlRyvqrb4oMlEBKEYkCaDMq8B4cvCJJixkEjoDD8D97KwAeYs/uYhojcbNo 2+AX3FHxGrFhXHoLRuAblZhYujNWbd9tXcKAjw+D2232nQMYZed04lHTsEZJYIYze1EyeJ4a 9IneM/aW/RGdWnhygQnNJL4qNRvSQSviQewJBGaWTkYfaN7Zgn369ThLxrO9i4PM3KNjvEAg YacjyHVfZlSYD5ZLpfySOmuxFaPr3QiiLpMf0/XEOJyJmTo0qZXchLUsNFmAvsiCxv5whmi6 z23GjYd/OnEnJ80+oLGhIeCtIaYLNF9FUt7QUjesK6/bzna9Xv+074aUL+CXQrZbUzw6q75X PhnydP8PMJam1wQgY53Euto/5kf/PrqnadRlS5/LUXIbnOqKI9ReHnf1+l1solm7JhQhheta 3Kq+9dhJrSCPv3+ImMRPAYIauei1+kevyv7tNAZER7f3zBm2oaHXWF5HQi+uAYEIJRbaIoak Poc4ugI4AmBuz8WG9ehjBEM0V+TL3YFAp4VhrtDDKDF0gMUm0x/O7rCASrL4baKWdVGEm8uB hS23KPipbBt9nDuQkoJN0rm/LRi3MwVmRVw0lU9CUyDmYPFit8JzRRhy2kLYToP/CpX8dBYG zZNDFJ0F5Ws7j0zpclkXkKQIS9jKiCd2HTMzwouqDWEYWiuDnfAPU8sC9arpUo5yV9RThJf3 bOfyVvmbwrUQdHM7nMyd3JI+/3HZv5txzLGg/GiTpikHYFlQD/LgZ2ORGsvqjn1C/MLm2nCm 7VbpultW6vZNSIv/qoxUbue3rVNSyK/BXdjRMt59/gjBlDsezCV2BmPJXuue8hLGef4zE+gB +FqJeNNTx6Y1i2eihw6XIkie6RVmtwt7/o8IoLbH3YM6eajn2A4oaDu+Tjbr051ZddXyOIWC J7bLhCGGUyu3UpkoXfH9pR4CzDpcOs/RVPO2c6u+780DLMFiuZndH8y3paSv3m4NAhG/Qqej DjcZp35nvBT9oBxo7TCSqlzJR24CdfWZtS69Aqet9dvb9SWFezsswgTiEfsPiUIHL83dul0q 4+ws4/M7BuYhIo1bmHXpcDQXe0Br8C/R/FePc/LPWFX13nKEtPl5xwYvXu0M9pVmdda/dOqX Ba8dND2T9MORtNB3zdAXkCyyfrG53jfNc8MfR+Aksk=
  • Ironport-hdrordr: A9a23:EIULcKhq3vac4F45/vxwqwXRv3BQX2x13DAbv31ZSRFFG/FwyP rAoB1L73PJYWgqNU3IwerwQJVoMkmsjqKdgLNhdYtKOTOJhILGFvAF0WKP+UyCJ8SczJ8X6U 4DSdkGNDSYNzET5qyagDVQe+xQheVvm5rY4Ns2uk0dKj2CHJsQizuRZDzrcHFedU1jP94UBZ Cc7s1Iq36LYnIMdPm2AXEDQqzqu8DLvIiOW29NOzcXrC21yR+44r/zFBaVmj0EVSlU/Lsk+W /Z1yTk+6SYte2hwBO07R6f030Woqqs9jJwPr3DtiEnEESstu9uXvUgZ1S2hkF7nAho0idorD CDmWZjAy050QKqQoj8m2qR5+Cn6kdr15aq8y7mvVL4vcL2SCgmB8d2jZ9FehHZ70Ymoedn3L hQ32SfgZpbZCmw4BjV9pzGUQpnmVGzpmdnmekPj2ZHWY9bc7NJq5cDlXklZ6voMRiKnbzPKt MeeP309bJTaxeXfnrZtm5gzJilWWkyBA6PRgwHttaO2zZbkXhlxw9ArfZv10so5dY4Ud1J9u 7EOqNnmPVHSdIXd7t0AKMETdGsAmLATBrQOCaZIEjhFqsAJ3XRwqSHlokd9aWvYtgF3ZEykJ POXBdRsnMzYVvnDYmU0JhC4nn2MReAtPTWu7JjDrRCy83BreDQQFO+oXgV4rqdn8k=
  • Ironport-phdr: A9a23:3sPUBhfynbFgJFeNBrde0f+slGM+StrLVj580XLHo4xHfqnrxZn+J kuXvawr0ASVG92DoKgf1buG+4nbGkU+or+5+EgYd5JNUxJXwe43pCcHROOjNwjQAcWuURYHG t9fXkRu5XCxPBsdMs//Y1rPvi/6tmZKSV3wOgVvO+v6BJPZgdip2OCu4Z3TZBhDiCagbb9oI xi7owrcutMKjYd+Jao91BXEr3pMdulV2GhlOU+dkxHg68i/+5Ju7z5esO87+c5aVqX6caU4T bhGAzkjLms4+s7luwTdQAWW/ncSXX0YnRVRDwXb4x/0Q4/9vSTmuOVz3imaJtD2QqsvWTu+9 adrSQTnhzkBOjUk7WzYkM1wjKZcoBK8uxxyxpPfbY+JOPZieK7WYNUXTndDUMlMTSxMGoOyY ZUSAeodM+hWrJXyqFQVoBuxGQWgGP3kxiNUinL026AxzuQvERvB3AwlB98Cvmnao8n1NKcPV eC10LfHwjDbY/hLwTn96YvIchQ7rvGXU757bM3cyU8uFwPGilWfs5flMymO1usRs2ib8u5gV f6xhGM8qgFxuSOvxts2honHnIIa0E3E9SN5wIYyK923VlR7bcS5H5ROriyXMZZ9Tcw+TW9yo ik61qEGtoChfCgM0Jkq2QLSZvKFfoaI4R/uVvqdLCl3inxle7+yhgu//VSgx+DgS8W4zFVHo ytLnNTCtn0Byh7e58aIRPZg8EqtxTaB2gbO4e9KJkA0kLDUK58nwrMomZoTsFjDHi/rmErtl qOZakIk+u2w5+TpeLXpvIKcN4l0igH5PKQhhNa/Df4lPQcQR2Sb/eW81Lvg/ULnXbpKj/s2n rPFv5DdIMQXvq64AwhI0oY/9hawFCmp3M4EknkAKVJJYAmHj5DuO1HSIfD4A/e+j06wnzdsw vDLOKDqDJbVLnXbjbvseahx51RBxAYv09xT/Y9YB7EOLf7pR0P9qcDUAgcnPwG13+rqBtBw2 p4CVW2VA6KUNb7dvUKU6u8qPuWDf5UatTP4JvQ4+/Lji2Iyl0UHcqmzx5QXbWi1HvFhI0qEf 3XhmswBEWIWvgomS+zqlUGCXSZTZ3msW6I84Sk2CIe8AofCQoChmbmB3DuhEZNRaG9LFE2AH Wr0e4meVfcMcjidItJnkjwEUrihRZEu1Qu0uADn1bVrNuvU+isGupL/zNV5+unemQ8o+TBpE 8iRzXuBQ3x0k24HXTM6wb1zrVBlxleGy6d4gvhYFdJJ5/NOVwc3LZjcz+15C9D2QA3BZc2FS E26TdWmHDExSs4xzMEVbkZ8ANWilQzD0zCkA78PjbOLGZo08qLb33j/Ocl90WzK27Q/gFU+W MtAKXWmhrJj9wjUH4PGjl+Wl7qweqQHxC7C7nuMwnSXsE5FTAFwSbzJUm0BaUvIttn2+F/NT 7uvCbQ/KQtO19SOKqxQat3mlVlGQuzsN8zEY22tg2ewGQqIxrSUYYb3Y2kdxjvSCFYHnQ4J5 XuGMBIxBialo27HCTxuCUjgY0bx8eZitX+3U1M4wxuEb017zbW15xgVhfybS/MdwL0Eoj0tp ChqE1qlwt3WCNuApw95catGfd4z/UpJ2XrEuAx4JJOgNbxti0YGfQpup03g2A17Cp5Ykcgkt H4k1BN8J7qX3l9ZbDOYxZ7wNaXXKmbs+BCvbLbb1EnH3tiO9alcoMg//h/vtR2gDVIr+Hgi3 9JNlneR+L3HBw4TSYn8FEEt+FIy873TfiAm/4rf2DhgOrHxvjLc898iAOo90RvmeM1QZvCqD gj3RochDMizLPAn3xCPbxEANfsYvPoyPsCifuDAw6WrIeJ8kRqnln9bpo5n21+K9y1yR/SO0 5tTkKLQ5ReOSzqp1ATpicvwg40RPVn6Y0KhnHG3TIcEfLZ7OJ0LAD3zfZ7/zYBkiprkS3NUs 0SuA1oW1cP6HHjaYwnzxwRN00QQr3G93yy+yj1/iTYyqaSDmifJxreqb08cN2pGT3Vllw2pL 5K9ktYaW0aldU0ukh6k7lz93K9VuOF0KGyAJCUAf33YNWZnAIe5qrfQWNNF6p4jrXdyXf+na F+XD5/R8TAd1T/uGXcb+CEjemOPm7DU2iJ3knmcK3AhnD/8QoRd1Rzf7drTSLtq0zwKSTNRp RLXC1O/bLzLtd+Uwp3M6OyzB0CjVI1xXhbbyq+jhAa29UAwKCWQpMGXgoHcCzoLwyTZ1tdvX Aid/3OeKoO+7LyFMdNqRgpNCmD46sBVPqJwg9Yar70d5lwR18XJ80E+nHvrA95VxYH1TD0Me zkOntiEsAfm1EBsCXaL68XDeVex58lcWf+BaEI492ES5uJ7LqKwtqd5jXcs+V7m/SPKeaV5k xpBjvwJxlE7obBUlisy8nW/BuoQBnlEZijFyz+Y0+/it6R1OUP/fPu+/ldQo/SiKumT5RFVR 133eaooJj58x8gjPViU7EKjv9KsaJzRd9UVrhqOj1LagvNILI5kjvMRnnkP0QPVuHQkz6s2g RNj97Dj7dXBJX9k4aS5BRBVLHv5apBb9jLsiPNGl92Nl8C0H5pnEykWRpagU/+yETwTuPimf waDGTExsDGaTJLRBwaC7kdhoX/VVZetMnCcPn4Cytt+AhKaISRi
  • Ironport-phdr: A9a23:viTLPBSgwdRPFwQiweb8Bii2p9psouyeAWYlg6HP9ppQJ/3wt523J lfWoO5thQWUA9aT4Kdehu7fo63sHnYN5Z+RvXxRFf4EW0oLk8wLmQwnDsOfT0r9Kf/hdSshG 8peElRi+iLzKh1OFcLzbEHVuCf34yQbBxP/MgR4PKHyHIvThN6wzOe859jYZAAb4Vj1YeZcN hKz/ynYqsREupZoKKs61knsr2BTcutbgEJEd3mUmQrx4Nv1wI97/nZ1mtcMsvBNS777eKJqf fl9N3ELI2s17cvkuFz4QA2D62E1fk4WnxFLUG2npBv6C53+6Cf35sh/2jm4EvLGSpwXaRmv/ 4oxYSfHsxYjL2IC6lPmmMdSjaxeqT/09Hkdi4SBW5mqNMtzRuD4c+weRGBueuVfRnFrKa+xU K8EXrpdM91hopXllVAAsTi1JU6tOuTqlzkZ1nD10aA19OAjPUb88y4MOtAzjlLvpvTbGeQ9W MKE6qzsly7+f68PgjOjuKnTak0lrNzQGrVXX+Xw6xhyOSLasgWyrdbnJAOJjeAk70OL09U8T uON1kt3pkJ/iCWB+OMvrNHYwZIc1XvK9hhz+5c5DNDkRUQjXeH0RcgYp2SbLYxwWsQ4XyRyt T0nzqFToZegZ3tiIPUPwhfeb7mCb4Gt3zm6Db7XLy1xmXRlf7yynVC+/Bvoxu79U5ys2U1R5 mpek9bKv2wQzRGb9MWdS/V880vgkTaC3gze8KdFdGg6j6PGLZ4mzLMq0J0VtEXIBCjtn0vqy qSRcy0Z
  • Ironport-sdr: 699c2d5b_QF/QsgKoAVlQxd+nuSaxCQ7NlxXipoYJKNP1BOR1HJAHwSJ jyTu79Nr5q6Q8XcHjDgifmfNY3O4jTqly1FUGtg==
  • List-archive: <https://www.eclipse.org/mailman/private/dataspace-dcp-dev/>
  • List-help: <mailto:dataspace-dcp-dev-request@eclipse.org?subject=help>
  • List-subscribe: <https://www.eclipse.org/mailman/listinfo/dataspace-dcp-dev>, <mailto:dataspace-dcp-dev-request@eclipse.org?subject=subscribe>
  • List-unsubscribe: <https://www.eclipse.org/mailman/options/dataspace-dcp-dev>, <mailto:dataspace-dcp-dev-request@eclipse.org?subject=unsubscribe>
  • Suggested_attachment_session_id: 4a96a0d7-d148-fbd9-38eb-9265ccc3f9a8
  • Thread-index: AQHcpLAQKwR39bNvnEahlbs0kJEGrQ==
  • Thread-topic: Discussion on the DCP Issuance Flow: Credential Issuance on the Basis of Another Credential

Dear DCP Committers,

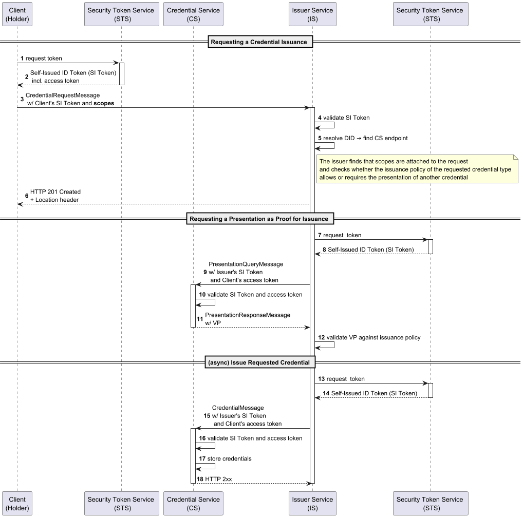
in regard to Issue #255 (https://github.com/eclipse-dataspace-dcp/decentralized-claims-protocol/issues/255), I would like to discuss my approach to support the presentation of an existing credential within the DCP Issuance Flow. I think this flow is essential for future automated data space onboardings and should be supported by the DCP (e.g. automatically issuing a data space membership credential on the basis of any existing VCs in the organization's wallet), especially in regard to the upcoming eIDAS 2.0 regulation. To this end, please take a look at the sequence diagram attached to this mail.

I am happy to either discuss my approach in a dedicated meeting with the DCP committers or within our next DCP weekly meeting. I would really appreciate your feedback on whether this is compatible with the current DCP Issuance and Presentation Flow.

Kind regards
Niklas

--

Niklas Schulte, M.Sc.

Fraunhofer Institute for Software and Systems Engineering ISST

Industrial Data Systems | Research Associate

Speicherstraße 6, 44147 Dortmund, Germany

Tel. +49 231 97677 413

niklas.schulte@xxxxxxxxxxxxxxxxxx

 

Discover our research: 
http://www.isst.fraunhofer.de/en I LinkedIn I Youtube I Spotify

 

Fraunhofer ISST operates as a legally dependent entity of

Fraunhofer-Gesellschaft zur Förderung der angewandten Forschung e. V.,

Hansastrasse 27 c, 80686 Munich, Germany.

Register of associations: Amtsgericht (local court) of Munich, VR 4461

Authorized representative: Holger Hanselka (president)

 

Attachment: DCP_Credential_Issuance_with_Presentation.svg
Description: image/svg

Attachment: DCP_Credential_Issuance_with_Presentation.png
Description: PNG image

Attachment: smime.p7s
Description: S/MIME cryptographic signature


Back to the top