Home » Modeling » EMF » How to store gmf diagrams in CDO (Connected Data Objects) server ?(How to store gmf diagrams derived from emf model in CDO (Connected Data Objects) server ?)
| | | | | | | | | | | | | | | |
| Re: How to store gmf diagrams in CDO (Connected Data Objects) server ? [message #760452 is a reply to message #760429] |
Fri, 02 December 2011 07:40   |
Eclipse User |
|
|
|
Hi,
Now CDO Dawn Codegen GMF is installed, After that when I try to generate the GMF diagram plug-in, I get the error saying that java.lang.NullPointer Exception, And also I noticed that acore.gmfgen, acore.genmodel,acore.ecore and so on... has not changed to acore.gmfgen 1.1, acore.genmodel 1.1,acore.ecore 1.1 and so on....
Regards,
Vinay
[Updated on: Fri, 02 December 2011 08:12] by Moderator
|
|
|
| Re: How to store gmf diagrams in CDO (Connected Data Objects) server ? [message #760453 is a reply to message #760363] |
Fri, 02 December 2011 07:38   |
Eclipse User |
|
|
|
Vinay,
comments below...
Am 02.12.2011 08:41, schrieb vinny503:
> Hi,
>
> I was following the steps provided in Dawn CodeGen site but when I
> reached the step to install CDO Dawn CodeGen GMF mentioned in the site
> https://hudson.eclipse.org/hudson/job/emf-cdo-integration/lastStableBuild/artifact/result/site.p2/,
> but founds error in this site, I am not able to proceed,
The update site was indeed outdated. I fixed it.
> Is this plugin
> really required ?
If you want to generate an extension for GMF, then "CDO Dawn CodeGen
*GMF*" is needed.
Cheers,
Martin
>
> Regards,
> vinay
|
|
|
| Re: How to store gmf diagrams in CDO (Connected Data Objects) server ? [message #760463 is a reply to message #760452] |
Fri, 02 December 2011 08:17   |
Eclipse User |
|
|
|
Am 02.12.2011 13:40, schrieb vinny503:
> Hi,
>
> Now CDO Codegen GMF is installed, After that when I try to generate the
> GMF diagram plug-in, I get the error saying that java.lang.NullPointer
> Exception,
Could you paste the whole exception?
> And also I noticed that acore.gmfgen,
> acore.genmodel,acore.ecore and so on... has not changed to acore.gmfgen
> 1.1, acore.genmodel 1.1,acore.ecore 1.1 and so on....
Why should they?
>
> Regards,
> Vinay
|
|
| | | | | | | | | | | | | | | | | | | | | | | | | | | |
| Re: How to store gmf diagrams in CDO (Connected Data Objects) server ? [message #762173 is a reply to message #762157] |
Wed, 07 December 2011 11:40   |
Eclipse User |
|
|
|
Am 07.12.2011 17:16, schrieb David Wynter:
> Hi Vinay,
>
> We used GMF with CDO, but found that with decent sized repositories (80.000 object) it was just too slow.
The diagram resources could be prefetched with infinite depth. That's helped a lot in other cases.
> I think someone said that GMF is not optimised to use the lazy loading that CDO provides.
Well, that doesn't hit the point so well. To participate in CDO's advanced loading and unloading mechanisms a model must
be generated in CDO "native" format (as opposed to the normal "legacy" format). That's been problematic with GMF's
notation model in the past.
I remember that Obeo has started an effort to come up with a CDO native version of the notation model:
https://bugs.eclipse.org/bugs/show_bug.cgi?id=336709
I've not had the chance to play with it, though.
> We ended up having to re write everything in GEF, which worked a treat and we could take advantage of CDO 4.0's
> performance.
Great ;-)
Cheers
/Eike
----
http://www.esc-net.de
http://thegordian.blogspot.com
http://twitter.com/eikestepper
>
> Worth looking into before you go too far.
>
> Regards,
>
> David
>
> On 07/12/11 15:37, vinny503 wrote:
>> Hi Eike,
>>
>> DawnExplorer class not found Problem is resolved.
>>
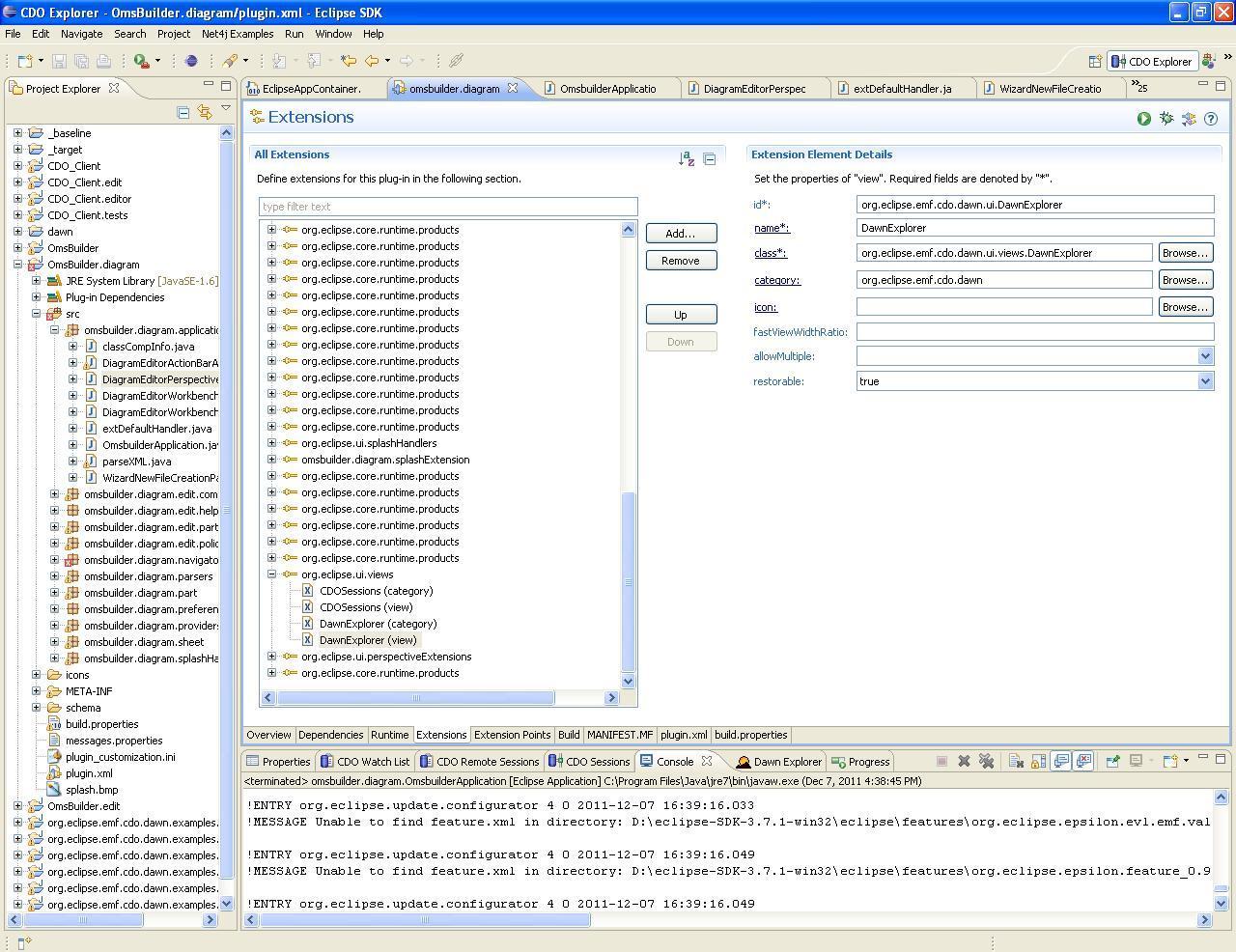
>> Now I was trying to generate Dawn GMF Fragment i.e xxx.diagram.dawn. After the generation I see error in MANIFEST.MF
>> file, says that unsatisfied version constraint. Please find the image showing MANIFEST.MF file with error.
>>
>> Regards,
>> Vinay
>
|
|
| | | | | | | | | | | | | | | | | | | | | | | | | | | | | | |
| Re: How to store gmf diagrams in CDO (Connected Data Objects) server ? [message #780918 is a reply to message #766093] |
Thu, 19 January 2012 17:28   |
Eclipse User |
|
|
|
Hi Martin,
I face the same problem, while creating a Dawn Editor. I am sure, that there are no compile errors. The name of my model is School.ecore and when I create a new SchoolModel(.school metamodel), it works fine. But it gives me such problem, only when I am trying to creating a new DawnSchoolModel. I have given the stack trace here.....
I hope that the stack trace given here could be a good hint.
Could you please help?
at java.lang.Thread.run(Unknown Source)
Caused by: org.h2.jdbc.JdbcSQLException: Table DIAGRAM not found; SQL statement:
INSERT INTO Diagram(cdo_id, cdo_version, cdo_created, cdo_revised, cdo_resource, cdo_container, cdo_feature, school) VALUES (?, ?, ?, ?, ?, ?, ?, ?) [42102-117]
at org.h2.message.Message.getSQLException(Message.java:105)
at org.h2.message.Message.getSQLException(Message.java:116)
at org.h2.message.Message.getSQLException(Message.java:75)
at org.h2.command.Parser.readTableOrView(Parser.java:4265)
at org.h2.command.Parser.readTableOrView(Parser.java:4245)
at org.h2.command.Parser.parseInsert(Parser.java:888)
at org.h2.command.Parser.parsePrepared(Parser.java:368)
at org.h2.command.Parser.parse(Parser.java:290)
at org.h2.command.Parser.parse(Parser.java:262)
at org.h2.command.Parser.prepareCommand(Parser.java:234)
at org.h2.engine.Session.prepareLocal(Session.java:415)
at org.h2.engine.Session.prepareCommand(Session.java:376)
at org.h2.jdbc.JdbcConnection.prepareCommand(JdbcConnection.java:1049)
at org.h2.jdbc.JdbcPreparedStatement.<init>(JdbcPreparedStatement.java:74)
at org.h2.jdbc.JdbcConnection.prepareStatement(JdbcConnection.java:233)
at org.eclipse.emf.cdo.server.internal.db.SmartPreparedStatementCache.createCachedPreparedStatement(SmartPreparedStatementCache.java:79)
... 24 more
at org.eclipse.emf.internal.cdo.transaction.CDOSingleTransactionStrategyImpl.commit(CDOSingleTransactionStrategyImpl.java:85)
at org.eclipse.emf.internal.cdo.transaction.CDOTransactionImpl.commit(CDOTransactionImpl.java:1109)
at org.eclipse.emf.cdo.eresource.impl.CDOResourceImpl.save(CDOResourceImpl.java:1033)
[Updated on: Thu, 19 January 2012 19:08] by Moderator
|
|
| |
Goto Forum:
Current Time: Mon Nov 10 02:26:41 EST 2025
Powered by FUDForum. Page generated in 0.44445 seconds
|