Skip to main content



      Home
Home » Modeling » EMF » [xcore] Lockup on entering date on dynamic instance
[xcore] Lockup on entering date on dynamic instance [message #1695466] Thu, 14 May 2015 20:42 Go to next message
Eclipse UserFriend
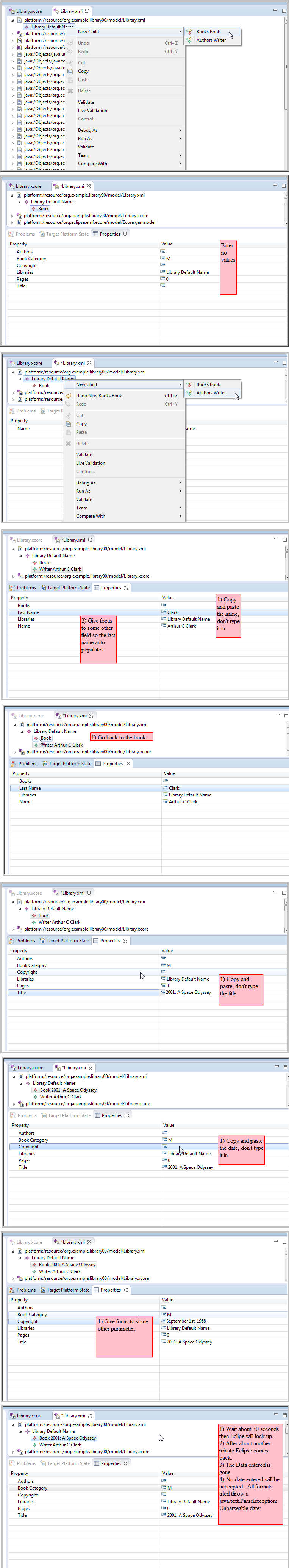
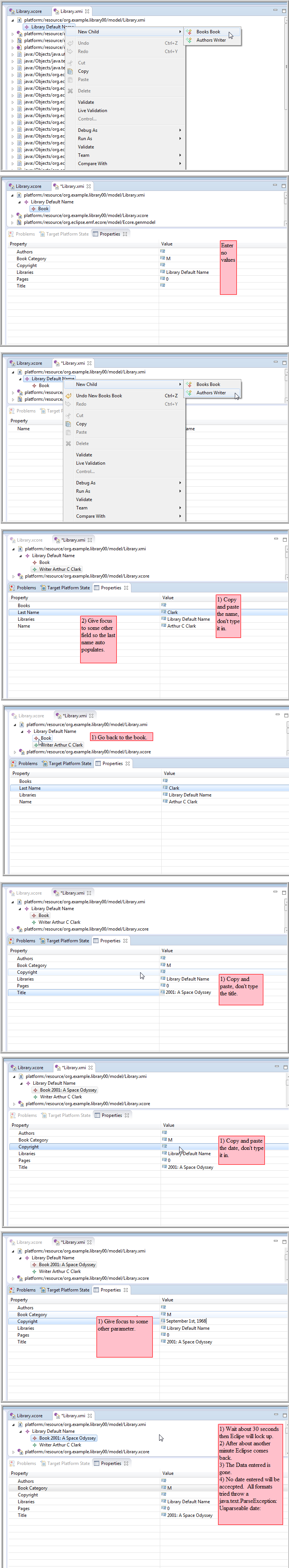
While work through the follow xcore wiki section Eclipse will lockup. See below screen capture sequence for details.
https://wiki.eclipse.org/Xcore#Creating_a_Dynamic_Instance

index.php/fa/21823/0/

[Updated on: Thu, 14 May 2015 20:44] by Moderator

Re: [xcore] Lockup on entering date on dynamic instance [message #1695486 is a reply to message #1695466] Fri, 15 May 2015 04:20 Go to previous messageGo to next message
Eclipse UserFriend
Paul,

Sounds like some poor handling of an exception. Please open a bugzilla
with the minimal steps; complete ones that would allow me to reproduce
from scratch locally.


On 15/05/2015 2:42 AM, Paul Roubekas wrote:
> While work through the follow xcore wiki section Eclipse will lockup. See below screen capture sequence for details.
> https://wiki.eclipse.org/Xcore#Creating_a_Dynamic_Instance
>
>
Re: [xcore] Lockup on entering date on dynamic instance [message #1695555 is a reply to message #1695486] Sat, 16 May 2015 09:59 Go to previous message
Eclipse UserFriend
Bug 467436
Previous Topic:XMI instance with HREFs only
Next Topic:[xcore] first open of XMI using Dynamic_Instance feature opens in XML editor
Goto Forum:
  


Current Time: Sun Nov 02 21:33:49 EST 2025

Powered by FUDForum. Page generated in 0.68540 seconds
.:: Contact :: Home ::.

Powered by: FUDforum 3.0.2.
Copyright ©2001-2010 FUDforum Bulletin Board Software

Back to the top