Skip to main content



      Home
Home » Newcomers » Newcomers » Error with Eclipse Hadoop plugin(Error with Eclipse Hadoop plugin)
Error with Eclipse Hadoop plugin [message #1415731] Wed, 03 September 2014 09:33 Go to next message
Eclipse UserFriend
Hello Dears,

Since a few days, I'm facing an issue to launch Hadoop program in Eclipse.
See in attached, the screenshot of the error i have when do this.
Standing by for your habitual support.

Warm regards
GYY
Re: Error with Eclipse Hadoop plugin [message #1415883 is a reply to message #1415731] Wed, 03 September 2014 18:23 Go to previous messageGo to next message
Eclipse UserFriend
On 09/03/2014 07:44 AM, GAEL YIMEN YIMGA wrote:
> Hello Dears,
>
> Since a few days, I'm facing an issue to launch Hadoop program in Eclipse.
> See in attached, the screenshot of the error i have when do this.
> Standing by for your habitual support.
>
> Warm regards
> GYY
>
Have you been to whatever exists for an Apache Hadoop forum? This
probably has nothing to do with Eclipse. Exactly what steps got you to
this point?
Re: Error with Eclipse Hadoop plugin [message #1416089 is a reply to message #1415883] Thu, 04 September 2014 05:47 Go to previous messageGo to next message
Eclipse UserFriend
Hello,

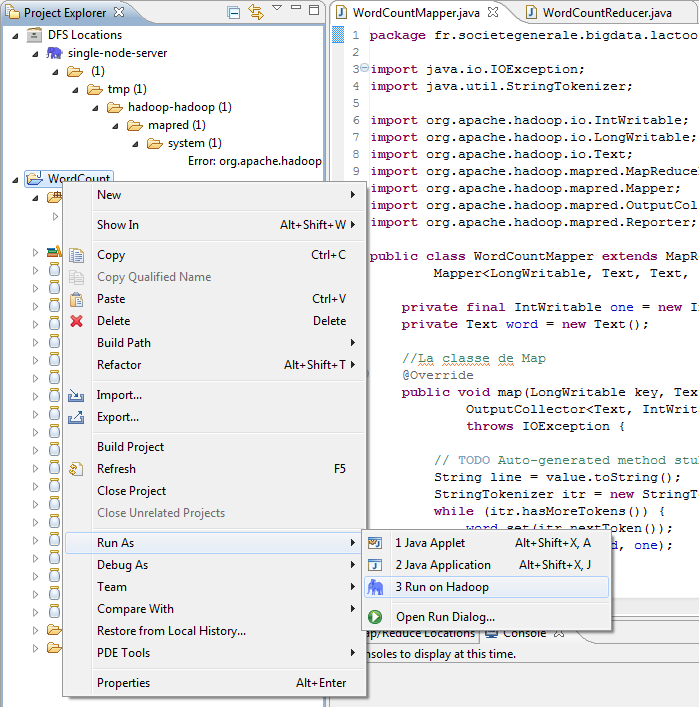
To launch the program on my Hadoop server, I'm doing as described in the file Output_Before_Launch.png

And after that I got the error previously described in my last post.

I do not know how to handle this. Please advise.

Warm regards.
GYY
Re: Error with Eclipse Hadoop plugin [message #1417262 is a reply to message #1416089] Thu, 04 September 2014 23:31 Go to previous message
Eclipse UserFriend
On 09/04/2014 03:47 AM, GAEL YIMEN YIMGA wrote:
> Hello,
>
> To launch the program on my Hadoop server, I'm doing as described in the file Output_Before_Launch.png
>
> And after that I got the error previously described in my last post.
>
> I do not know how to handle this. Please advise.
>
> Warm regards.
> GYY
>

Sadly, Hadoop is not support in Eclipse forums. You'll have to get
friendly with a forum that generally supports Hadoop and specifically
Eclipse development.

Sorry.
Previous Topic:Project configuration file
Next Topic:MySQL JDBC Driver Not Found From build.xml
Goto Forum:
  


Current Time: Mon Oct 06 15:32:43 EDT 2025

Powered by FUDForum. Page generated in 0.09203 seconds
.:: Contact :: Home ::.

Powered by: FUDforum 3.0.2.
Copyright ©2001-2010 FUDforum Bulletin Board Software

Back to the top